DELMIA Planning & Optimization
DELMIA Quintiq Workforce Planner 2026 Golden
The new year has been kicked off with major updates within the Workforce Planner Web Client. Primarily, we now have System Maintenance as a new instance of the WC, which is what many users were waiting for. Here are some of the highlights: A new instance of the web client has been established for System Maintenance, allowing administrators to manage and configure data for individual working units. Features are distributed across several tabs, with the majority of frequently used functions
DELMIA Quintiq Updates
🔔To get future email notifications for new releases, perform the steps in Subscribe to New Content and Manage Notification Options. Overview of DELMIA Quintiq release updates in the DELMIA Planning & Optimization Community DELMIA Quintiq Release UpdatesPublished 2026 Refresh UpdatesDELMIA Quintiq 2026 Golden Now Available2026-02-13 2025 Refresh Updates DELMIA Quintiq 2025 Refresh3 & 2024 Refresh7 Now Available2025-10-27 DELMIA Quintiq 2025 Refresh2 Now Available2025-08-04 DELMIA Quintiq 2025
DELMIA Quintiq 2026 Refresh Updates
DELMIA Quintiq 2026 Golden
DELMIA Quintiq 2026 Golden Now Available
Hello! The DELMIA Quintiq 2026 Golden release is now available. The slide decks with highlights per application can be downloaded directly from this post. ⚙️Installer Packages |📝 Release Notes | 🎧DELMIA Radio Episode Core Software 📝 Release Notes Web KPI Improvements: Configure new KPIs at runtime. Further Performance Enhancements in WebClient and TCE Monitoring and OpenMetrics: Most QIM metrics also available in OpenMetrics. Sales & Operations Planning SOP 📝Macro Planner Target stock
DELMIA Ortems 2026 Golden - new VIC Runtime Message type for database ‘Stored procedure’
What’s new in VIC Runtime application?We are announcing a new capability in VIC Runtime application, used to run interface flows: the detection of errors raising during the execution of stored procedures. How will this help you?The user benefits include improved control of interface execution, providing a reduction in analysis times for behavior induced by errors occurring during the execution of the stored procedure, and the exploitation of the interface log. What does “Stored procedure”
DELMIA Ortems 2026 Golden - nouveau Message VIC Runtime pour les traitements automatiques Procédures stockées de la base de données
Qu’y-a-t-il de nouveau dans la gestion des messages de VIC Runtime ?Nous avons introduit une nouvelle possibilité dans l’application VIC Runtime (application utilisée pour exécuter des flux d’interface) : la détection des erreurs rencontrées lors de l’exécution de procédures stockées. En quoi cela peut-il vous aider ?L’intérêt pour les utilisateurs réside dans un contrôle amélioré de l’exécution de l’interface, offrant une réduction des temps d’analyse du comportement induit par l’erreur
You're Invited: DELMIA Community Summit ENORTH 2026
10th & 11th March, 2026 High Tech Campus, Eindhoven After the success of last year’s event, we are excited to welcome you to the DELMIA Community Summit 2026. Join us on 10–11 March at the High Tech Campus in Eindhoven for your key opportunity in Q1 to reconnect with peers in Supply Chain operations and Manufacturing and to dive into this year’s core theme: Digital Transformation. This year’s edition places a strong focus on innovation in our live demos, showcasing how DELMIA’s latest
Orano improves reactivity thanks to planning with DELMIA Ortems
Discover in this video how a major Leader in the nuclear industry operates its 2 plants with DELMIA Ortems. a big thanks to @aurelie sagnelonge for her participation Before DELMIA Ortems Lack of visibility across production schedules. Slow and complex planification All changes require time-consuming manual updates Benefits WITH DELMIA Ortems: Greater agility in adjusting plans Significant time savings Automated processes Better reactivity to planning changes A real-time, ergonomic view
DELMIA Ortems 2026 Modes de mise en évidence : nouveau mode “Mise en évidence > Liens statiques opération”
Qu’y-a-t-il de nouveau dans le Planning ?Nous avons introduit une nouvelle possibilité pour la mise en évidence des liens statiques dans l’application Planning. En quoi cela peut-il vous aider ?Dans le cadre d’un planning contenant de nombreux liens entre les opérations, l’intérêt pour les utilisateurs réside dans une lisibilité améliorée du Planning et une réduction des temps d’analyse. Que fait la “Mise en évidence > Liens statiques opération” ?“Mise en évidence > Liens statiques
WEBINAR: DELMIA Quintiq What's New
Join our DELMIA Quintiq experts Mark WILLEMS, Senior Manager Business Operations & Optimization, and Arnaud PRORIOL, DELMIA R&D Application Director, on February 26th, for an exclusive overview of the latest platform innovations and strategic directions. This Webinar offers a detailed exploration of the key advancements delivered in 2025, providing actionable insights for you. REGISTER HERE
DELMIA Ortems 2026 Highlighting modes: new “Highlighting > Operation static links” mode
What’s new in Planning application?We are announcing a new capability in Planning application to enhance Highlighting static links feature. How will this help you?In context of a plan containing numerous operations linked together, the user benefits include improved readability of Planning and reduced analysis time. What does “Highlighting > Operation static links” do?“Highlighting > Operation static links” highlights only the operations directly linked to the selected operation (whatever
Latest Company Planner QID
Dear Support Team, I was trying to find the latest QID related to Company Planner, and I came across the attached files. Could you please confirm whether these are the latest versions Thank you in advance. Best Regards, Konstantina Gkika Company PlannerQID
📅 Réservez la date pour le Club Utilisateurs DELMIA Ortems – 18 ET 19 Mars 2026
Nous sommes ravis d’annoncer le retour du Club Utilisateurs DELMIA Ortems – un événement dédié à notre communauté francophone d’utilisateurs de DELMIA Planning & Optimization. Un grand merci à toutes les personnes qui nous ont rejoints cette année et ont fait de cet événement un moment si précieux. Vos idées, votre énergie et votre esprit de collaboration ont donné le ton – et nous sommes impatients de continuer sur cette belle lancée. Après le succès de notre dernière rencontre à Lyon, nous
Sofia Med: Extracting the Most Value from Copper
Implementing DELMIA Quintiq advanced planning and scheduling solutions has led to transformative results across Sofia Med’s supply chain. ChallengeBased in Bulgaria, Sofia Med produces a wide range of rolled and extruded copper and copper alloy products. Because of the nature of its products, the company’s production process is complex, involving anywhere from 7 to 20 process steps and up to 50 separate resources. To stay on top of costs, lead times and avoid bottlenecks, Sofia Med sought a
01/26 - DELMIA Ortems What's New 2026
The replay of our webinar "DELMIA Ortems What's New 2025" is available here. Thank you @AW @SL @TR @Nicolas DECHELETTE for this interesting session on the topic of DELMIA Ortems' new features. Session 1: Session 2:
DELMIA Ortems new feature: Planner user can reject COLLABORATIVE events
Ortems SolutionUpdate Goal The functionality of validation/refusal of the contributor events has been introduced with Ortems 8 release 8.3 Fix 1927 Refresh6 (that should be available really soon). Until now, planner could only accept events created by a user with a contributor profile (“contributor”). Thanks to the function, planner has now the possibility to refuse all or some of the collaborative actions. Reminder: When a contributor validates its modification in the planning,
DELMIA Ortems new feature: Secondary resources may be managed at finite capacity in PS environment (as it was already offered in MP environments)
Ortems SolutionUpdate To present this important new feature, nothing is better than an easy example highlighting before versus after situation.On the following screens, a machine Gantt chart is displayed on the top, while below is a Capacity Requirement diagram for Secondary Resources displaying load rate. Here is the plan after running a Forward Scheduling optimization not taking Secondary Resource capacities into account: We can notice that JOUR secondary resources is quite always
DELMIA Ortems | Saving WIP is no longer required to see follow-up event impacts in the Plan
Ortems SolutionUpdate Business HowTo Objective of this “Apply collaborative follow-up only when saving WIP” setting? Traditionally, in Ortems, follow-up events were taken into account by saving WIP. That means the Planner user had to save WIP in order that the other users could see the impact of follow-up events in the plan after recalling WIP. This was a specific behavior for follow-up events. Other events as Fix Start Date of an operation for example did not need
Collaborative mode with DELMIA Ortems 2021
Ortems SolutionUpdate Please find here a presentation of COLLABORATIVE Mode with DELMIA Ortems 2021. It includes a PDF file and a video showing practical use cases. The content is the following: Introduction Presentation of the 3 main USER ROLES Auto-refresh mode for VIEWER ROLE FOLLOW-UP events: 2 management modes PLANNER ROLE new abilities Potential unexpected MESSAGES Conclusion Where to find? Points 1. and 7. are present in the following PDF file: Points 2., 3., 4., 5. & 6. are
DELMIA Ortems 2021 offers custom formula to manage changeover times
Ortems SolutionUpdate HowTo Business Our purpose here is not to explain how to configure tools and discrete or continuous parameters but to explain how to use the new customization abilities. This advanced customization was delivered with DELMIA Ortems release 2020 Refresh1 (Fix 1947). What’s new on Setup time side?Previously in Ortems Presently in Ortems Only 1 setting at Machine level. On the following screen-shot, on MACHINE_61, the rule is Maximum of all times (Tools,
DELMIA Ortems 2021 new feature: linking 2 Work Orders rather than 2 operations
Ortems HowTo SolutionUpdate Business The functionality ‘Dependency links between WOs” has been introduced with DELMIA Ortems 2021 Golden (Fix 2038) When using total precedence link, this implicates a total precedence between 2 operations. The introduction of the “Dependency links between WOs” functionality allows now to have a total precedence between 2 WOs. This new type of link can only be created, edited and deleted from the WIP Control application. After
DELMIA Ortems 2021: What is the "License Expiration Warning" feature about?
Ortems SolutionUpdate HowTo Business Technical The functionality “License Expiration Warning” has been introduced with DELMIA Ortems 2021 Golden (Fix 2043) N. B. Sentinel license expiration check will be available in Refresh 1 that is not available for now but can be made available by Ortems Support on demand. DSLS is however to use as first choice. When a license expires, this is an urgent issue to manage because it is, in some cases, blocking the customer
DELMIA Ortems 2021 Golden overview
Ortems Business Technical SoftwareRelease Please find here a PDF document presenting the new features brought with DELMIA Ortems Release 2021 Level Golden. This document is an overview of these new features, however some of them are already explained with more details on this community, and a link to each of them is highlighted in this document.
DELMIA Ortems R2021 Refresh 5: 3 New COLLABORATIVE actions = ‘Create WO’, ‘Split WO’, ‘Split Operation’
Ortems SolutionUpdate Introduction:The Fix 2121 of DELMIA Ortems R2021(8.5), available on Refresh 5, introduces 3 new collaborative actions: Create WO Split WO Split Operation Those actions were already available for collaborative users, but they were not considered as collaborative actions, meaning, these actions were not shared with the other users. What is the Collaborative mode? Collaborative mode allows several users to make modifications on a same planning. The modification will generate
DELMIA Ortems R2021 Refresh5 new features
Ortems Business Technical SoftwareRelease Some interesting features were implemented since Ortems Release 2021 were launched in November 2020. Discover these new features described in the following presentation document: Reminder: this DELMIA Ortems R2021 Refresh5 can be downloaded at https://www.3ds.com/support/download/ (then “Access your download” > “DELMIA” > “DELMIA Ortems”).
DELMIA Ortems Hierarchical Gantt chart capabilities (from R2021 Refresh4)
Ortems HowTo SolutionUpdate Hierarchical Gantt chart capabilitiesHierarchical Gantt chart offers to display WOs and operations by Series or, to go further, by Advanced Series. This Gantt is available from Ortems R2021 Refresh 4. By Series: 1 row per serie that is expandable. When expanding it, are displayed all the WOs of this expanded Serie. Each WO row is also expandable. When expanding it, are displayed all the operations of the expanded WO. Organization is Serie > WO > Operation By
DELMIA Ortems: 3 New Collaborative actions available ‘Create WO’, ‘Split WO’, ‘Split Operation’
Ortems SolutionUpdate Introduction: The fix 2121 of the 2021(8.5) release of DELMIA Ortems (available on Refresh 5), introduces new collaborative actions: Create WO Split WO Split Operation Those actions were available exclusively when having WIP control, now they can also be executed using collaborative work. What is the Collaborative mode / work? Collaborative mode allows several users to make modifications on a same planning. The modification will be generate as events and could be
Enhanced user experience – DELMIA Ortems 2021 (8.5) Refresh 6
Ortems SolutionUpdate With the release of DELMIA Ortems 2021 Refresh6 (=Fix 2134), the entire listed enhancements are available in order to improve Ortems user experience. - When saving a simulation, having selected the currently used simulation by default in the list - In Planning status bar, a tooltip text information is display with the full name of the simulation - Ctrl+S = shortcut for collaborative users to confirm their modifications - Escape key = Shortcut to escape actions (eg:
KPIs can be displayed in WO and Machine Gantt chart (from DELMIA Ortems R2021 Refresh3)
Ortems SolutionUpdate With the release of DELMIA Ortems 2021 Fix2108 Refresh3, all KPIs are now available in Gantt in order to enhance Ortems user experience. 1. Presentation In total, 6 indicators dispatched between WO Gantt chart and Machine have been added as new columns. On Machine Gantt Chart : Load Rate: ratio between the duration of all the operations on the machine, including their setup times, and the planning horizon minus the machine downtimes Occupancy Rate: ratio between
Welcome to DELMIA Ortems 2022
Ortems Business Technical SoftwareRelease Please find here a PDF document presenting the new features brought with DELMIA Ortems Release 2022 Level GOLDEN. This document is an overview of these new features, however some of them are already explained with more details on this community, and a link to each of them is highlighted in this document. As always, you can download the new release from https://www.3ds.com/support/download/
DELMIA Ortems R2022 Refresh1: 3 new collaborative actions = Duplicate WO network, Fix WO supply and Merge WO
Ortems Presentation Among all the possible actions in the Planning application, some of them, already usable by Planner users, are now offered to Collaborative users. This means that these actions send collaborative events to the Planning program. These 3 new actions are the following: Duplicate WO network, Fix WO supply and Merge WO Here is a recap of all the planning collab features now: A glimpse of the introduced collab events Duplicate WO network: Sends an event to duplicate a whole WO
DELMIA Quintiq 2022 Golden available now
Quintiq SoftwareRelease We are glad to announce that DELMIA Quintiq 2022 Golden is now available. Please click below to learn more about this release: ⚙ Installer Packages | 📝 Release Notes | 🎧 Podcast Highlights WebClient Configuration: Several runtime configuration features have been added to the WebClient: newly created views can be visualized as buttons in the action bar, which attributes should be selectable as columns in a list and tooltips can be defined at runtime. Thin Client
New FREE fields + 10 more text-type Complementary Info + new Complementary Information for Operation – DELMIA Ortems 2021 Refresh 4
Ortems SolutionUpdate With the release of DELMIA Ortems 2021 Refresh4 (=Fix 2118), 3 enhancement requests are offered: 10 more FREE fields are available on some tables (operations, work orders and links)10 more Text-type Complementary Information in INFO_xx tablesnew Complementary Information table for operations has been created (INFO_OP) Introduction Additional placeholders for free information allow easier integration with customers’ information systems. With more user
DELMIA Quintiq 2021 Refresh6 and 2020 Refresh10 available
Quintiq SoftwareRelease We are glad to announce that the DELMIA Quintiq Application Suite version 2021 Refresh6 (6.2.6) and version 2020 Refresh10 (6.1.10) are now available. Please click below for access to: DELMIA Quintiq 2021 Refresh6 (6.2.6) Installer Packages | Release Notes DELMIA Quintiq 2020 Refresh10 (6.1.10) Installer Packages | Release Notes Please do not hesitate to contact DELMIA Quintiq Customer Support with any questions you may have. You can contact the team by submitting a
DELMIA Quintiq 2022 Refresh1 available now
Quintiq SoftwareRelease We are glad to announce that DELMIA Quintiq 2022 Refresh1 is now available. Please click below to learn more about this release: ⚙ Installer Packages | 📝 Release Notes | 🎧 Podcast Highlights Web Client Gantt Chart Tooltips and Node Texts: Tooltips and Node Texts can now be specified at runtime for Gantt chart and other components. Wizard Library in Web Client: The Wizard Library now also has a web client UI. Editor/Designer Add-Ins: The Editor and both
DELMIA Quintiq Fleet & Crew Planner: Mobile Clock-in/out
TransportAndMobility SolutionUpdate Quintiq FleetAndCrewPlanner In the recent March 2022 release of DELMIA Quintiq Fleet & Crew Planner mobile clock-in/out functionality has been added enabling crew members to register their attendance directly themselves. Furthermore, a notification can be set as a reminder so that crew members do not miss to clock in/out on their duty. To make sure that crew members have the correct activities, any changes made by the planner will also be sent
DELMIA Quintiq 2021 Refresh7 available
Quintiq SoftwareRelease We are glad to announce that the DELMIA Quintiq Application Suite version 2021 Refresh7 (6.2.7) is now available. Please click below for access to: DELMIA Quintiq 2021 Refresh7 (6.2.7) Installer Packages | Release Notes Please do not hesitate to contact DELMIA Quintiq Customer Support with any questions you may have. You can contact the team by submitting a request in the 3DSupport App or via phone: • Netherlands: +31 73 648 8070 • United States:
DELMIA Quintiq | Rapid Integration Generator (RIG)
DELMIA Quintiq Rapid Integration Generator Technical Excellence A new tool for any DELMIA Quintiq systems is now available! The Rapid Integration Generator (RIG) allows you to create robust, reliable, default APIs and documentation for any Quintiq model, in minutes! If you would like to get more data out of your DQ system so that you can perform more analytics, archiving, and reporting, reach out to your Delmia Quintiq representative today to find out more!
Quintiq Mobile Client (QMC) v7.9.0 Beta Open
Dear all, We’re pleased to announce that Quintiq Mobile Client (QMC) v7.9.0 Beta for iOS and Android are now available. Updated features/components: iOS - Fixes for Auto Logout issue - Fixes for calendar window dismiss issue in datepicker, datetimepicker and timepicker - SAML fixes - Per-app VPN Android - Fixes for Auto Logout issue - Changes in Security Configuration The Beta will be closed on July 5, 2022. Install the Beta from the following link: iOS:
DELMIA Ortems: Version 7.4 End of Support starting 1 January 2023. Customers proposed to migrate to Version 8 Release 2022
Ortems Support We have announced to our customers using our old release 7.4 of DELMIA Ortems, its End of Support. We proposed them to migrate to our DELMIA Ortems Version 8 Release 2022. Here is the announcement we sent: Dear Customer, As part of our on-going product lifecycle management process, we are writing to you to announce that, as of December 31st of 2022, it has been decided to end the Support Services of DELMIA Ortems release 7.4. What does “end of support” means: from
DELMIA Ortems: Fin de Support pour DELMIA Ortems version 7.40 à partir du 1er Janvier 2023. Les clients sont invités à migrer vers DELMIA Ortems Version 8 R2022
Ortems Support Nous avons annoncé à nos clients utilisant notre ancienne version 7.4 de DELMIA Ortems, sa fin de Support. Nous leur proposons de migrer vers notre version 8 R2022. Voici la notification qui a été envoyée : Cher client, Dans le cadre de notre processus de gestion du cycle de vie de nos solutions, nous vous informons par la présente qu’à compter du 31 décembre 2022, nous avons pris la décision de mettre fin aux Services de Support de DELMIA Ortems release 7.4. Que signifie «
DELMIA Ortems 2022 Refresh 5: Enhanced Machines sorting in Machine Gantt chart and Capacity Requirement Planning
Ortems SolutionUpdate As you already know, it is possible to define some criteria to sort Machines to display the Machine Gantt chart and the Capacity Requirement Planning chart (this does not concern Machine focus Gantt chart because focus chart sort is based on highlighted operation start dates). Defining a static sort To define such a criterion, the icon to click on is . The sort criteria (2) must be based on fields available from the list offered (3). Note that even if several fields are
Quintiq Mobile Client (QMC) v7.9.0 For iOS and Android
Dear all, We’re pleased to announce that Quintiq Mobile Client (QMC) v7.9.0 for iOS and Android are now available. Updated features/components: iOS - Added support for iOS 15 - Fixes for the following ○ Auto logout ○ Date Picker calendar pane dismisses ○ SAML authentication ○ Per-App VPN ○ Push notification in iPad Android - Fixes for the following ○ Changes in security configuration ○ Auto logout All the deliverables can be found in the DELMIA Quintiq Support Center. The latest QMC
DELMIA Quintiq 2022 Refresh2 (Core Software and Applications Release) Now Available
Quintiq RnD SoftwareRelease Hello! In this post, you will find the release highlights for DELMIA Quintiq Applications📲 and DELMIA Quintiq Core Software💻 (scroll ⬇). Any feedback or questions? Your comments are welcome! DELMIA Quintiq 2022 Refresh2DELMIA Quintiq 2021 Refresh8Core Software 📝 Release Highlights 📝Release Notes Demand Planner (S&OP) 📝 Release Highlights - Macro Planner (S&OP) 📝 Release Highlights - Company Planner 📝 Release Highlights - Scheduler 📝 Release Highlights - Logistics
DELMIA R2022 Refresh5 : NEW “Maximum waiting time” constraint: new link type, new color, new KPI, new operation property to filter, new highlight mode
Ortems SolutionUpdate With the release of DELMIA Ortems 2022 level Refresh 5 (from Fix 2222), in the Planning application a new type of link: “Maximum waiting time” is available to model the maximum duration between two operations and highlight when it’s not respected. IntroductionIn the Planning application, you can create links between two phases of the same WO, or between two phases of distinct WOs. In order to model maximum duration between two operations without performance impact or
SAP Certified integration with SAP S/4HANA
As of September 15th, DELMIA Quintiq software is officially certified for integration with SAP S/4 HANA. This is an important milestone as many of DELMIA Quintiq customers use SAP S/4 HANA or will be migrating to this version in the near future. Publication of certificate and logo The certificate will be published on sap.com/csd where Dassault Systemes is listed as "certified solution provider". In commercial presentations, DELMIA Quintiq is now allowed to use the SAP certified logo:
DELMIA Quintiq 2022 Refresh3 and 2021 Refresh9 available
Quintiq SoftwareRelease We are glad to announce that the DELMIA Quintiq Application Suite version 2022 Refresh3 (6.2.6) and version 2021 Refresh9 (6.2.9) are now available. Please click below for access to: DELMIA Quintiq 2022 Refresh3 (6.3.3) ⚙ Installer Packages | 📝 Release Notes DELMIA Quintiq 2021 Refresh9 (6.2.9) ⚙ Installer Packages | 📝 Release Notes Please do not hesitate to contact DELMIA Quintiq Customer Support with any questions you may have. You can contact the team by
Time Disaggregation in Demand Planning
Many industries require different levels of "granularity" in their demand forecasts depending upon the time horizon (e.g. weekly or even daily buckets in the short term, monthly for mid-term and quarterly for long term planning). We recently published a blog article on this topic and would love to hear from you on how important this ability of time disaggregation is for your business and whether you are using it today! As always, please send us any questions you may have and our community
Welcome to DELMIA Ortems R2023
Dear Users, Customers, Partners We are proud to introduce the newest member of our family DELMIA Ortems: R2023. Born on Friday 2 Dec. 2022 and already capable to run, it sent its older R2022 to the retirement house :) In addition to the skills inherited from its parents and among other new capabilities, it knows how to UNDO some actions (date fixing, operation moves, and markers as a first step) ! Please note that our expert Sébastien MAGNIN illustrated the new features during a live webinar on
01/23 - DELMIA Ortems What's New 2023
The replay of our first DELMIA Ortems webinar of the year is available here! Choose a session (French or English) and discover the new DELMIA Ortems features: • More ergonomics! • More collaborative functionalities! • New UNDO feature that allows you to undo your last actions Thank you @SM for this great session! English: French:
DELMIA's Cloud Solutions for Planning & Optimization
Hello to all of you customers and partners in the Planning and Optimization ecosystem! DELMIA Planning and Scheduling solutions are critical to solving complex manufacturing and supply chain challenges and we're constantly thinking of ways we can improve them to keep abreast of current and future business problems. We know that customer and partner feedback is an essential part of any development process and we'd love to get your input on three areas of platform-based planning and optimization
DELMIA Ortems 2023 Golden: Speed up your interface thanks to our new APPEND_BATCHES mode
IntroductionThe Golden level of DELMIA Ortems 2023 offers a new mode “APPEND_BATCHES” to insert records into tables. This new parameter is exclusive to database-type target. Interface Synchronization ModesThe interface synchronization mode determines how to integrate new data into the target. Including "Append_batches", 9 modes are now available: Append (Default mode. This is the mode for text and XML targets) Append_Batches (New mode) Edit Field Update Replace Delete Compare Comp_header
Quintiq Mobile Client (QMC) v7.10.0 Beta 2 for iOS and Android
Dear all, We’re pleased to announce that Quintiq Mobile Client (QMC) v7.10.0 Beta 2 for iOS and Android are now available. Updated features/components: iOS QR code scanner in Login screen to add QMC profile QMC 'Send Error Report' feature removal IMPORTANT: The ‘Incident Report’ feature in Settings screen has been removed User will no longer be able to send error report when error occurs in QMC Fixed the issue of prompt for downloading newer version of QMC when it is already up-to-date Added
End of Support Notice, Product: SentinelLM licensing system for DELMIA Ortems Version 8
Dear DELMIA Ortems Customer, As part of our on-going product lifecycle management process, we are writing to you to announce that, as of November 30th of 2023, it has been decided to end the support of the SentinelLM licensing system starting with DELMIA Ortems release 2024. The DSLS licensing system, recommended since DELMIA Ortems release 2019 (November 2018), will now be the only licensing system available for DELMIA Ortems 8 release 2024 and onwards. What does “end of support” means:
Avis de fin de support produit : système de licence SentinelLM pour DELMIA Ortems version 8
Cher Client DELMIA Ortems, Dans le cadre de notre processus continu de gestion du cycle de vie des produits, nous vous écrivons pour vous annoncer qu'à compter du 30 novembre 2023, il a été décidé de mettre fin au support du système de licence SentinelLM à partir de la version 2024 de DELMIA Ortems. Le système de licence DSLS, recommandé depuis la version 2019 de DELMIA Ortems (novembre 2018), sera désormais le seul système de licence disponible pour DELMIA Ortems 8 version 2024 et ultérieure.
DELMIA Quintiq 2022 Refresh5 & 2021 Refresh11 Now Available
Quintiq SoftwareRelease We are glad to announce that the DELMIA Quintiq Application Suite version 2022 Refresh5 (6.3.5) and version 2021 Refresh11 (6.2.11) are now available. Please click below for access to: DELMIA Quintiq 2022 Refresh5 (6.3.5) ⚙ Installer Packages | 📝 Release Notes DELMIA Quintiq 2021 Refresh11 (6.2.11) ⚙ Installer Packages | 📝 Release Notes Please do not hesitate to contact DELMIA Quintiq Customer Support with any questions you may have. You can contact the
DELMIA Quintiq 2023 Refresh1 Now Available
Quintiq RnD SoftwareRelease Hello! In this post, you will find the release highlights for DELMIA Quintiq Core Software💻and DELMIA Quintiq Applications📲. The decks with highlights per application can be downloaded directly from this post.Note: Logistics Planner & Last Mile did not release 2023 Refresh1, but instead released 2022 Refresh5 (GA: April 28th, 2023). Quintiq 2023 Refresh1 (Applications Root Page): 📝 Release Highlights Quintiq 2023 Refresh1 (Feature): ⚙ Installer Packages | 📝 Release
DELMIA Quintiq Fleet & Crew Planner: Walk Times
Walking between different locations is part of everyday's activities of a Rail Crew member. Walk from the reporting point to the platform where the first train activity starts. Walk to another platform after arriving at a next station where the crew needs to switch trains. Walk to the break room and back. And so on. And all this walking needs to be accounted for in the crew duties that are planned, as it takes time, and often agreements are made with labor unions how much time should be planned
DELMIA Quintiq 2023 Refresh2 & 2022 Refresh6 Now Available
Quintiq RnD SoftwareRelease Hello! In this post, you will find the release highlights for DELMIA Quintiq Core Software💻and DELMIA Quintiq Applications📲. The decks with highlights per application can be downloaded directly from this post. Quintiq 2023 Refresh2(Applications Root Page): 📝 Release Highlights Quintiq 2023 Refresh2 (Feature): ⚙ Installer Packages | 📝 Release Highlights Quintiq 2022 Refresh6 (Patch): ⚙Installer Packages | 📝Release Notes 🔗DELMIA Quintiq (Core Software) ➡
Quintiq Mobile Client (QMC) v7.10.0 For iOS and Android
Dear all, We’re pleased to announce that Quintiq Mobile Client (QMC) v7.10.0 for iOS and Android are now available. IMPORTANT: For Android QMC users A change required in Android apps by Google will result in SAML NOT WORKING in this version for Android QMC. There are two available solutions: Upcoming Quintiq patches that will resolve this issue: 2023 (6.4) Refresh2 and 2022 (6.3) Refresh6 Configuration changes to the reverse proxy between the QMC and Quintiq, the guide may be found here:
[DELMIA Ortems] Managing product shelf life with Ortems, Now and Tomorrow.
September is a good season to present you one topic that kept us busy together with R&D over the past months. Project is still ongoing but the very first flavor of it is available since 2023 Refresh 6 (more precisely 2023 fix 2330) The main purpose is, from a planning standpoint, to manage shelf life from inventory to customer order, also taking into account planned Process Orders. As you may have already experienced, the puzzle is quite simple at infinite capacity but becomes complex when
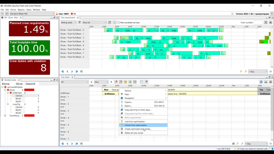
DELMIA Quintiq Fleet & Crew Planner: Multi-day crew optimization
Planning the on-board crew of all trains in a timetable can be a challenging task. Especially if trains operate around the clock and at any time of day crew is working. Who is going to drive that 4:00am train? A driver who started his shift the evening before, as his last task on the way home? Or a driver who will start his day and shift with it? Different labor rules could even apply to the overnight shift and the early morning shift, so it can be hard to say what would be best. DELMIA Quintiq
E-seminar: DELMIA Quintiq's 2023 Enhancements
Customer E- Seminar: Stay ahead of the Curve with DELMIA Quintiq's 2023 Enhancements Join Dr. Mark Willems, Senior DELMIA Quintiq Portfolio Manager, as he takes a closer look at the latest enhancements in DELMIA Quintiq's 2023 core software layer. This live webinar will provide an overview of the technical features, including the new WebClient features, Quill Debugger, High Availability, and more. Additionally, Ece Dilek, DELMIA Portfolio Manager, specializing in Supply Chain Planning &
DELMIA Ortems in the cloud
The support of On Premise or Virtual Machine solution can be a pain for many organizations having limited IT resources.To address this, Dassault Systèmes propose DHS (DELMIA Hosted Solutions), a turnkey hosting solution. With DHS we offer a safe, reliable, scalable and cost effective cloud environment specially designed and set up to efficiently run DELMIA Ortems software. It includes the Infrastructure to properly run DELMIA Ortems, Hardware, Storage, Database, OS, (operating system) and
DELMIA Quintiq 2023 Refresh3 & 2022 Refresh7 available
Quintiq SoftwareRelease We are glad to announce that the DELMIA Quintiq Application Suite version 2023 Refresh3 (6.4.3) and version 2022 Refresh7 (6.3.7) are now available. Please click below for access to: DELMIA Quintiq 2023 Refresh3 (6.4.3) Installer Packages | Release Notes DELMIA Quintiq 2022 Refresh7 (6.3.7) Installer Packages | Release Notes Please do not hesitate to contact DELMIA Quintiq Customer Support with any questions you may have. You can contact the team by
DELMIA Quintiq Workforce Planner for the Airport Ground Operations web client
With the release of the Workforce Planner for the Airport Ground Operations 2023 Refresh 3 the web client becomes closer and closer of being a stand-alone solution. Here are some highlights with the changes for the web client: Demand Generation Ability to create demand scenarios for the ground operations industry in the web client’s new Demand Generation view. Derive flight activities, demand activities, and static activities to ensure all demand is captured within staffing requirements
Welcome to DELMIA Ortems R2024
Dear Users, Customers and Partners We are proud to introduce you the newest member of DELMIA Ortems family: R2024. In addition to continuous improvement of UNDO feature and among other improvements, we are now offering SHELF LIFE management and STOCK ORDERS management. Let's discover an overview of the new skills of DELMIA Ortems (once you have installed the new release, you can get more details about new features from Planning application > Help > Help contents > What's new): That new release
DELMIA Quintiq 2023 Refresh4 & 2022 Refresh8 available
We are glad to announce that the DELMIA Quintiq Application Suite version 2023 Refresh4 (6.4.3) and version 2022 Refresh8 (6.3.8) are now available. Please click below for access to: DELMIA Quintiq 2023 Refresh4 (6.4.4) Installer Packages | Release Notes DELMIA Quintiq 2022 Refresh8 (6.3.8) Installer Packages | Release Notes Please do not hesitate to contact DELMIA Quintiq Customer Support with any questions you may have. You can contact the team by submitting a request in
DELMIA Ortems R2024 Refresh2: 3 new collaborative actions to handle ‘Complementary information’ of WO, Stock Order & Operation entities
Introduction In addition to the numerous Collaborative actions already available in the Planning application, are now offered to Collaborative users, 3 new collaborative actions to Add, Modify & Delete rows of ‘Complementary info.’ tab. Note: These actions are targeting only Work Order (WO), Stock Order and Operation entities.Modifying the content of a Complementary information content does not require right click action but only rewriting the information. Reaching the ‘Complementary info.’
DELMIA Quintiq 2023 Refresh5 & 2022 Refresh9 Now Available
Quintiq SoftwareRelease We are glad to announce that the DELMIA Quintiq Application Suite version 2023 Refresh5 (6.4.5) and version 2022 Refresh9 (6.3.9) are now available. Please click below for access to: DELMIA Quintiq 2023 Refresh5 (6.4.5) Installer Packages | Release Notes DELMIA Quintiq 2022 Refresh9 (6.3.9) Installer Packages | Release Notes Please do not hesitate to contact DELMIA Quintiq Customer Support with any questions you may have. You can contact the team by
DELMIA Ortems 2024
This section is about DELMIA Ortems releases and updates in 2024
DELMIA Quintiq Fleet & Crew Planner: Now fully data upgradeable!
I was reading through the latest DELMIA Quintiq Fleet & Crew Planner Release Highlights when something caught my attention: Fleet & Crew Planner is now fully data upgradeable! Oh, wow! That means that from now on, starting with this release, 2024 Refresh1, you can upgrade to a newer version of DELMIA Quintiq Fleet & Crew Planner without losing your data! No additional implementation effort is needed anymore to upgrade and still keep all your data. An amazing achievement, which will make it so
DELMIA Quintiq Fleet & Crew Planner: Crew Skills
Crew skills are important to be taken into account when creating a crew plan for your Rail operations. Some of the well known skills that need to be taken into account are route and traction knowledge, to ensure the driver has the right certificates to drive the route he is planned on, and drive it with the traction type that is planned on the train. These kind of skill checks were already supported by DQ Fleet & Crew Planner from its very first release, but did you know that in recent releases
DELMIA Ortems 2025
This section is about DELMIA Ortems release and updates in 2025
DELMIA Quintiq Fleet & Crew Planner: Tactical Fleet Optimizer
As a fleet planner for a Train Operating Company you regularly may need to create a new fleet plan for a new or updated timetable that the company is planning to operate in the next timetable period. How many rolling stock is needed to operate the timetable and can all the regular maintenance for the rolling stock be performed efficiently and in time are some of the important questions to be answered. Making a new fleet plan for every new or updated timetable that is created, can be quite a
02/25 - DELMIA Ortems What's New 2025
The replay of our webinar "DELMIA Ortems What's New 2025" is available here. Thank you @SM and @ND for this interesting session on the topic of DELMIA Ortems' new features.
DELMIA Quintiq Fleet & Crew Planner: Operational Fleet Optimizer
As a fleet controller for a Train Operating Company you quickly need to respond to disruptions occurring on day-of-operations. Delays can occur that impact the plan, rolling stock can break down, or tracks can be blocked, impacting the timetable and the location of the rolling stock. An updated plan that quickly returns to normal operations is needed in short time, a challenging task where every minute counts. An optimizer can be of great help here in quickly finding those solutions in case of
Scheduling - DELMIA User Day 11th March 2025
Hello all, Thanks to everyone who joined our DELMIA Scheduling session during Den Bosch DELMIA User Day this week. Please see below the slides we have used. A lot of you expressed interest in our Scheduling Intelligence offer (adherence predictions), feel free to reach out to myself or your Partner / DS contacts. Sébastien & Shrikant
Connecting Supply Chain & Factory Virtual twins - DELMIA QUINTIQ & DELMIA ORTEMS USER DAY
Presenters: @Geoff LOCKET and @MK Would like to thank everyone who joined our Operations Engineering and Manufacturing Operations Management breakout session during the User Day. We hope you enjoyed the presentation and if you have any questions, please do not hesitate to get in touch we are more than happy to help. The slides, including links to the customer examples we reviewed together are included below. Thank you once again Mark & Geoff
DELMIA Quintiq 2024 Refresh Updates
DELMIA Quintiq 2024 Refresh4 & 2023 Refresh8 Now Available DELMIA Quintiq 2024 Refresh3 & 2023 Refresh7 Now Available DELMIA Quintiq 2024 Refresh2 & 2023 Refresh6 Now Available DELMIA Quintiq 2024 Refresh1 Now Available DELMIA Quintiq 2024 Golden Now Available
DELMIA Quintiq 2025 Refresh Updates
DELMIA Quintiq 2025 Golden Now Available
DELMIA Quintiq 2025 Refresh1 Now Available
Hello! The DELMIA Quintiq 2025 Refresh1 releases are now available. The slide decks with highlights per application can be downloaded directly from this post. ⚙️Installer Packages |📝 2025 Refresh1 Release Notes | 🎧DELMIA Radio Episode Core Software 📝 Release Notes Dataset Store Replication is more robust WebClient performance improved Introducing the Data Anonymization tool Sales & Operations Planning SOP 📝Macro Planner Company Planner to Macro Planner Operation Feedback: Integrated
DELMIA Quintiq 2025 Refresh1 & 2024 Refresh5 Now Available
Hello! The DELMIA Quintiq 2025 Refresh1 & 2024 Refresh5 releases are now available. The slide decks with highlights per application can be downloaded directly from this post. ⚙️Installer Packages |📝 2025 Refresh1 Release Notes | 📝2024 Refresh5 Release Notes | 🎧DELMIA Radio Episode Core Software 📝 Release Notes Dataset Store Replication is more robust WebClient performance improved Introducing the Data Anonymization tool Sales & Operations Planning SOP 📝Macro Planner Company Planner to
DELMIA Quintiq 2025 Refresh2 & 2024 Refresh6 Now Available
Hello! The DELMIA Quintiq 2025 Refresh2 releases are now available. The slide decks with highlights per application can be downloaded directly from this post. ⚙️Installer Packages |📝 2025 Refresh2 Release Notes | 📝2024 Refresh6 Release Notes |🎧DELMIA Radio Episode Core Software 📝 Release Notes Web Client Accessibility: Screen reader support and consistent keyboard shortcuts compatible with WCAG. KB Library Performance: Filter methods are introduced to speed up the lookup of knowledge tables
DELMIA Ortems R2025 Refresh6 introduces the possibility to disable alert sounds in Planning application
Starting from Ortems version 2025 Refresh 6, the alert sounds are toggleable. These sounds are Windows alerts and are triggered at various moments within the Planning application: During WIP recall (twice) After a scheduling After a SRP computation When using SRP-dedicated highlight menus that do not bring back any results These alerts may not be desirable for all users. To address this, a new parameter has been introduced, providing control over alert sounds. This global switch allows users
DELMIA Ortems R2025 Refresh6 extended the filter ability of ‘COMPLEMENTARY INFORMATION’ char fields to Items, Machines and Series
Introduction Complementary Information provides a way to store custom data and manage it within the Planning program for display, modification, insertion, or deletion purposes (this is different from FREE fields, which are not displayed in the Planning program). Possible actions on 'Complementary Information' Actions on Complementary Information data can be shared in collaborative mode for WOs, Stock Orders and Operations entities (DELMIA Ortems R2024 Refresh2: 3 new collaborative actions to
DELMIA Quintiq 2025 Refresh3 & 2024 Refresh7 Now Available
Hello! The DELMIA Quintiq 2025 Refresh3 & 2024 Refresh7 releases are now available. The slide decks with highlights per application can be downloaded directly from this post. ⚙️Installer Packages |📝 2025 Refresh3 |📝 2024 Refresh7 |📗DELMIA Quintiq Upgrades Sales & Operations Planning SOP 📝Macro Planner Sales Budget Integration: turning strategy into planning. Harmonization, Action Bar: different modules, harmonized look. Company Planner MasterProductionPlanning 📝Company Planner Sales
DELMIA Ortems R2026: a new MRP policy refrains from generating readjusted WOs during SRP calculation (“SP mode”)
With DELMIA Ortems 2026, it's now possible to prevent the generation of readjusted orders for compound items during SRP calculations. This feature, also known as 'SP Mode', can be enabled at the Semi-Finished (SF) component level via a new MRP policy. This new setting is exclusively applicable to SF items. 1/ New MRP policy The “Generation margin without readjusted WO creation” policy allows to avoid creating readjusted work orders (WOs) for semi-finished goods (SF) during the SRP
DELMIA Ortems R2026 - Une nouvelle politique MRP évite de générer des OF réajustés pendant le calcul SRP (mode "SP")
Avec DELMIA Ortems 2026, il est désormais possible d'empêcher la création d'Ordres de Fabrication (OF) réajustés de composants pour les articles composés lors du calcul SRP. Cette fonctionnalité, également appelée 'Mode SP', peut être activée au niveau des composants Semi-Finis (SF) sous la forme d'une nouvelle politique de gestion. Cette nouvelle configuration est spécifiquement réservée aux SF. 1/ Nouvelle politique MRPLa politique « Marge de génération sans création OF
DELMIA Ortems 2026
This section is about DELMIA Ortems release and updates in 2026: with detailed descriptions of main features delivered:
DELMIA Ortems R2026 - il est désormais possible de configurer une période figée d’ordonnancement par machine
Qu’est-ce que la période figée d’ordonnancement ? Le rôle de la période figée est de conserver la séquence des opérations sur leurs machines lors d’un ‘Ordonnancement à partir d’une date’ (il y a néanmoins quelques exceptions qui justifient une modification de la séquence après ce type d’ordonnancement). La période figée globale s’applique au planning entier. Cette période globale peut être visualisée dans l’application Planning sous la forme d’une ligne verte verticale continue. Pour rappel,
DELMIA Ortems R2026 - it is possible to configure a scheduling fixed period per machine
What is the scheduling fixed period? As a reminder, the fixed period role is to preserve the sequence of operations on their machines after a ‘Scheduling from a given date’ optimization (there are nevertheless few exceptions justifying to modify the sequence). The global fixed period is a setting applied to the whole plan. That global fixed period can be observed in Planning application as a vertical continuous green line. The Help > ‘Planning symbols’ menu describes all the graphic symbols
DELMIA Ortems R2026 Golden permet d’activer des opérations potentielles comme temps de changement
Besoin Des clients cherchent à modéliser des temps de changement cycliques. L'objectif est de proposer un moyen de déclencher automatiquement certains temps de changement sous forme d'opérations. Cela permet à l'utilisateur d'apporter des modifications à ces opérations qui représentent ces temps de changement, ce qui n’est pas possible pour les temps de changement classiques. Pour la suite de cette présentation, nous prendrons comme exemple l'activité de nettoyage des machines comme opérations
DELMIA Ortems – From R2026 Golden, the stock orders are displayed in the Machine Gantt chart
As of now, the visibility of stock orders has been extended to the Machine Gantt chart in addition to their existing integration within the Work Orders and Operations Gantt charts. With this specific chart the challenge was that several Stock Orders could be planned at the same time on the same machine. Some questions raised: How to represent them? How to get the list of these Stock Orders? How to highlight that there are several ones? RepresentationThe stock orders are consolidated on the
À partir de DELMIA Ortems R2026, les ordres de stock sont affichés dans le diagramme Gantt Machines
Dorénavant les ordres de stocks sont visualisables sur le diagramme Gantt Machines de la même manière que sur les diagrammes Gantt OF et opérations. Ce diagramme soulève plusieurs défis: Comment représenter graphiquement plusieurs ordres de stock planifiés simultanément sur la même machine ? Comment obtenir la liste de ces ordres ? Comment mettre en évidence simultanément plusieurs ordres de stocks ? Représentation graphiqueLes ordres de stock sont regroupés sur la machine STOCK de l'ilôt
DELMIA Ortems R2026 introduces a new collaborative action for Stock Orders creation
It is now feasible to generate Stock orders in collaborative mode upon closing or completing a Work Order (WO). This functionality is exclusively available in SRP modules. Prior to DELMIA Ortems R2026, the collaborative mode facilitated either the WO completion or the WO closure including the removal of items, routings, and operations. Now, the system enables collaborative users to create Stock Orders, extending a functionality that was formerly limited to Planner users. New collaborative
DELMIA Ortems R2026 introduit une nouvelle action collaborative pour la création des ordres de stock
Il est désormais possible de générer des ordres de stock en mode collaboratif lors de la terminaison ou la clôture d’un Ordre de Fabrication (OF). Cette fonctionnalité est exclusivement réservée au module SRP. Avant DELMIA Ortems R2026, le mode collaboratif permettait la terminaison et la clôture d’un OF, en incluant la possibilité de supprimer l’article, la gamme et les opérations. Désormais, le système permet également aux collaboratrices et collaborateurs de créer des ordres de stock,
What's New in DELMIA Planning & Optimization
Find all the updates of DELMIA Ortems & DELMIA Quintiq here.
DELMIA Ortems R2026 Golden offers the ability to UNDO setting an operation in progress
Why did we create the ‘UNDO’ feature? The 'Undo' feature creates a safer and more productive environment for users in their daily work, empowering them to explore, experiment, and work confidently without the fear of making irreversible mistakes. It improves overall efficiency by allowing users to quickly recover from errors and refine their actions. What does the ‘UNDO’ feature do? You can now cancel more changes you bring to the plan, provided that you do not take an action that cannot be
DELMIA Ortems R2026 Golden offre la possibilité d'ANNULER la mise en cours d’une opération
Pourquoi avons-nous créé la fonction ‘ANNULER’? La fonction ‘Annuler’ crée un environnement plus sûr et plus productif pour les utilisateurs dans leur travail quotidien, leur permettant d'explorer, d'expérimenter et de travailler en toute confiance sans craindre de commettre des erreurs irréversibles. Elle améliore l'efficacité globale en permettant aux utilisateurs de se remettre rapidement de leurs erreurs et d'affiner leurs actions. Que fait la fonction ‘ANNULER’? Vous pouvez désormais