New enhancements in this release for this role:
(Tip: You can use the Table of Content on the right side, to view the list of all enhancements)
Detection of existing components during import into Electronics Component Editor |
Why Enhance data import accuracy by checking for duplicate components prior to import |
How •You can now check whether matching electronic components already exist in 3DEXPERIENCE prior to import of new libraries •The function limits the checks for existence to electronic components in the libraries |
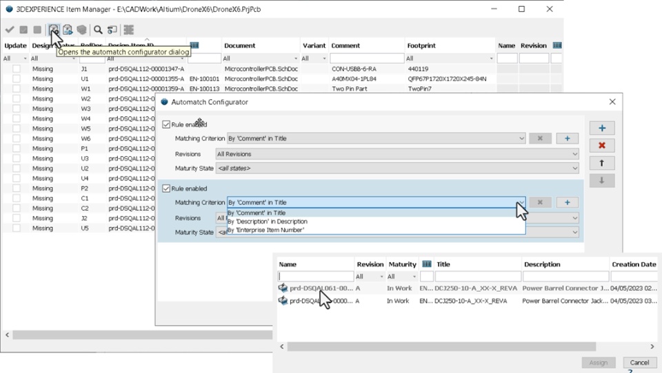
Auto-match Feature to Detect Multiple Objects |
Why Reduce errors in component definitions by detecting existing components managed in 3DEXPERIENCE |
How •Prior to saving a new design to the platform, existing components are validated using rule-based checks to locate the correct components to reduce errors •This function enables you to quickly identify and select an individual component out of multiple components when mapping components in the design |
🎬 To discover more about this enhancement, watch the video below:
If you have any question or comments on these highlights, please share them with us below. 👇
Thanks!
