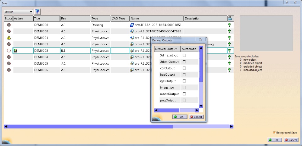
Hi All, I've noticed in the V5 integration you still get the option to select derived outputs when saving files. And when I save I can see it creating STEP, 3Dxml or whatever. The question is; where do I find these outputs once I've made them? I can't seem To actually locate them as a user.
