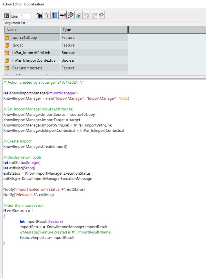
The script below changed its results after installing hotfix 2.6
The geometries on the right that are not copied are created by another action that makes an assemble of segments (GruppoAsseVite) and points (GruppoPtCava).
Creating a translate of the same geometries the copy works, so it seems that the problem is that the element that we want to copy are not parametric features. I tried to create a Join (GSMAssemble) feature (with a powercopy) but I’m not able to add other elements to the join by an action
We would like to know if a limitation has been added to the ImportManager object or there are some bugs that will be solved, thank you
