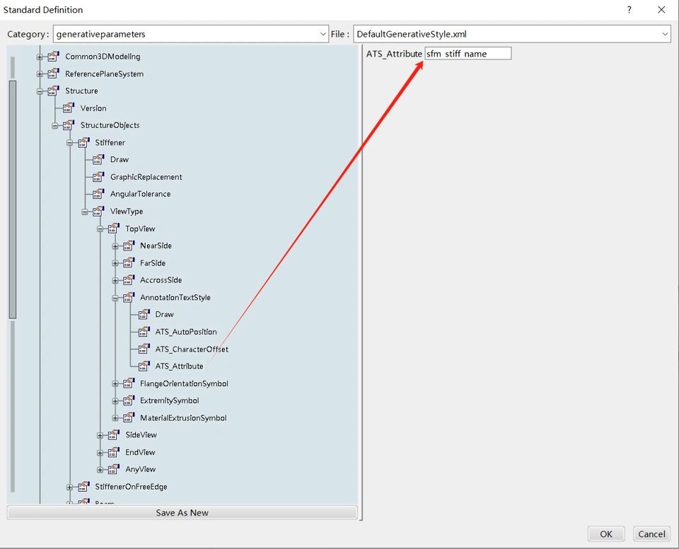
Firstly, how can I make the annotation text (ATS) in the generative parameters standard file take effect? I've already configured the corresponding directories in the General Geometry Resources of Data Setup, but it didn't work. Secondly, how do I use the reference plane system in the generative parameters standard file? Can it be used to draw a coordinate grid?
