Overview
The 3DX-Connect Extension is a collection of web services and clients that provide the ability to externally interact with 3DEXPERIENCE Platform’s Simulation Data Management and Process Capture capabilities transparently or through user’s native environment. The types of interactions include:
- Authenticate
- Navigate and create Content structures
- Manage data
- Attribute data
- Instantiate simulation process templates
- Execute Simulations
- Easily perform batch import (and auto-Attribute) of massive data structures and files
The attached 3DX-Connect code is currently compatible with the 2015x, 2016x, 2017x, 2018x, and 2019x releases of the 3DEXPERIENCE Platform
Example Use-Cases
Data Management
The user has a local project folder containing simulation models, configuration files, and results that need to be managed and accessible to the engineering community. The project folder contains many files and subfolders. Using 3DX-Connect a user can perform a single drag-and-drop action to capture the project data within the 3DEXPERIENCE platform. The project folder, with all its subfolders and files, is automatically checked into the platform. The folder structure and files names are preserved within Simulation objects providing a single source for this project data for the engineering community.
Searchable Data
The user has a large batch of simulation files from local ad-hoc simulation studies, but finding the right data when needed is time consuming as it requires manual searches of folders and manual inspection of files. Using 3DX-Connect a user can drag-and-drop their files into the 3DEXPERIENCE platform with the auto-Attribute feature activated and searchable metadata can be automatically extracted from the files and/or file names and attached to the Simulation Documents with searchable Simulation Attributes as the files get uploaded. Once the files are captured and attributed the content is now easily searched via the 3DEXPERIENCE’s powerful metadata search capabilities.
Automatic Job Capture
Many users are submitting multiple simulation jobs to an HPC cluster creating lots of large results. Users and IT administrators want to process and cleanup the data on the HPC as quickly as possible to avoid data taking up space on the cluster and avoiding manually moving and post-processing results. By implementing 3DX-Connect via a script they can automatically capture the simulation process and data for every job submitted to their system with no burden to the users. By using a script at the end of their job submittal routine, they are able to create a Simulation Process within the 3DEXPERIENCE platform for the job that captures the process information and data. The action is completely automated in the background for the HPC job submissions and is “transparent” to the user. This enables all of the simulation jobs to be capture, the data managed, and the content tagged and searchable within the 3DEXPERIENCE platform.
3DX-Connect Web Services
The 3DX-Connect REST-based web services are a object-oriented structure of services that allow discovery and manipulation of content, e.g.:
- /resources/connect/workspaces/create (name, description)
- /resources/connect/simulationTemplates/find (title/N/R)
- /resources/connect/simulation/execute (pid)
The services are installed by copying the version-appropriate services JAR (e.g., 3DX-Connect-Services-2017x.jar) into the 3DEXPERIENCE server’s 3DSpace “WEB-INF/lib” directory and restarting the web server. The services will be automatically deployed after the restart. The documentation for service argument and usage is also included in the download
3DX-Connect Clients
While the 3DX-Connect can be called from any REST web service client, the download also includes two prepackaged clients tools that leverage the 3DX-Connect web services. To install the clients, unzip the included “3DX-Connect-Client-XXXXXXXX.zip” file and follow the instructions in the “lib/README.txt” to reference the appropriate libraries for your server. Usage instructions can be found in the “./README.txt” file. Some examples and documentation are also included.
3DX-Connect Desktop Client
The Desktop client is a system tray based menu that contains application modules, with the primary module being “Server Transfers”. As the name suggests, its primary use is facilitate navigation, creation, and transfer of server content. The client’s icon appears in the system tray:
The user connects to the server and launched the Server Transfers module:
A context-based right-click menu is available to perform actions for either local (left-hand pane) or server (right-hand pane) Content:
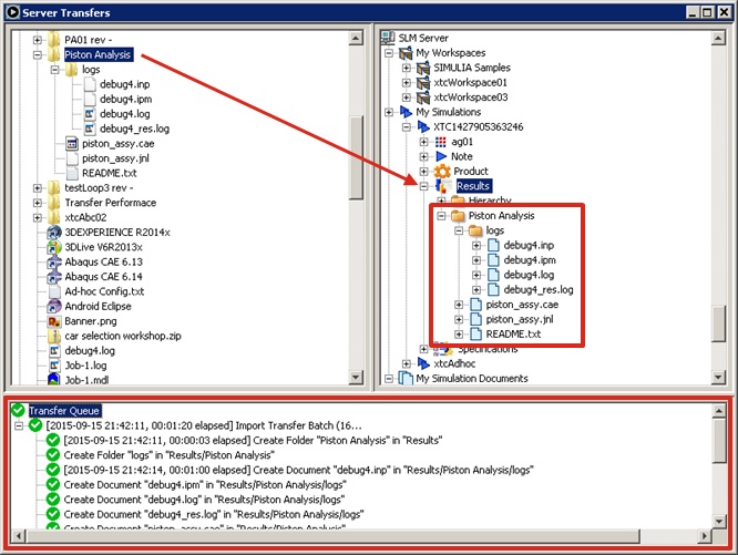
Data (and structure) can be transferred by dragging and dropping items between the local system and server:
Simulation Attributes may be added or edited for the appropriate server-side content:
3DX-Connect Command Client
The Command client is a faceless, property file driven application used to automate common simulation process tasks. The client includes functionality to:
- Authenticate
- Instantiate a Simulation Process Template
- Execute a Simulation
- Modify a Simulation
- Modify Simulation Attribute and Parameter values
- Import Images
- Import files
- Add Referenced Content
The property file (typically “3DX-Connect.properties”) instructs the application which tasks to perform and how to perform them by setting key property values. Some sample properties are:
server.mcs.url=http://192.168.122.129:8090/3DSpace
server.mcs.username=siminternal1
template.title=NotepadTemplate03
template.instantiate=true
simulation.execute=false
simulation.attribute.1.a02=3.1415
Variable property values can be achieved by referencing data files from within the property file.
BY DOWNLOADING THIS FILE (“DOWNLOAD”) YOU AGREE TO THE FOLLOWING TERMS:
THIS DOWNLOAD IS MADE AVAILABLE ON AN "AS IS" BASIS WITHOUT WARRANTY OF ANY KIND, WHETHER EXPRESS OR IMPLIED, ORAL OR WRITTEN, INCLUDING, WITHOUT LIMITATION, ANY IMPLIED WARRANTIES OF MERCHANTABILITY, FITNESS FOR A PARTICULAR PURPOSE, TITLE OR NON-INFRINGEMENT.
DASSAULT SYSTEMES SIMULIA CORP., ANY OF IT AFFILIATES (COLLECTIVELY “DS:”), AND ITS LICENSORS SHALL HAVE NO LIABILITY FOR DIRECT, INDIRECT, INCIDENTAL, CONSEQUENTIAL OR PUNITIVE DAMAGES, INCLUDING WITHOUT LIMITATION CLAIMS FOR LOST PROFITS, BUSINESS INTERRUPTION AND LOSS OF DATA, THAT IN ANY WAY RELATE TO THIS DOWNLOAD, WHETHER OR NOT DS HAS BEEN ADVISED OF THE POSSIBILITY OF SUCH DAMAGES AND NOTWITHSTANDING THE FAILURE OF THE ESSENTIAL PURPOSE OF ANY REMEDY.
YOUR USE OF THIS DOWNLOAD SHALL BE AT YOUR SOLE RISK. NO SUPPORT OF ANY KIND OF THE DOWNLOAD IS PROVIDED BY DS.
