Requirements Engineer (TRM) - R2023x GA

New enhancements in this release for this role:

(Tip: You can use the Table of Content   , on the right side, to view the list of all enhancements)​​​​​​​

Maintaining Object Order and Effectivity

Why

Keep consistency while Copy/Cut and Paste requirements from one spec to another

How

When drag and drop, cut, and paste requirements from one parent to another parent in 'Requirements Structure Editor' application:

  • The sequence of requirements is maintained.
  • The effectivity of requirements is maintained, but only when the target parent have partially or exactly the same Configuration Context, as source parent.

Prevent edition on non-modifiable data

Why

Prevent data loss through warning while concurrent modifications occur

How
  • You can edit data in ‘Requirements Structure Editor’ application and in ‘Requirements Specification Editor’ application only in case you have modify access.
  • A new admin setting is available now in the “Collaborative Spaces Configuration Center” (under “Requirements Configuration”), to prevent data loss when two users edit same requirement at the same time without using lock mechanism.

The setting, if enabled, will automatically notify you when attempting to modify content that is not up-to-date.

If the setting is disabled, system allows you to modify not up-to-date data, without any warning, which may cause data loss.

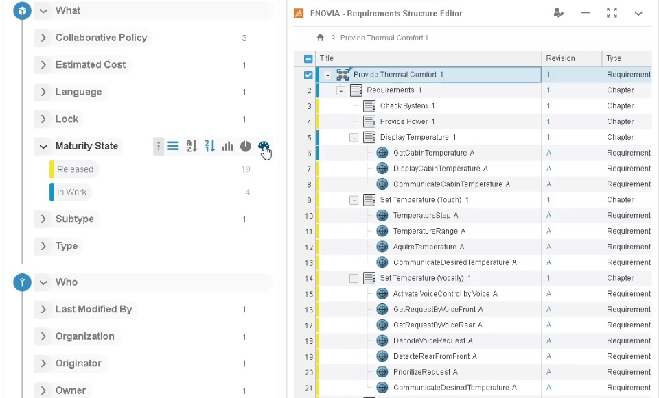
 Coloring Content in Requirements Structure Editor

Why

Improve Requirements Identification by coloring the requirements while using 6WTags

How
Improve Requirements Identification by coloring the requirements when using 6WTags

Push notification subscription to others

Why

Improve collaboration and deeper awareness of requirements changes using subscription for others

How

New options were added to the Subscribe menu allows you to add and edit subscriptions for others

  • ‘Subscribe for Others’ allows you to add subscription for other persons for specific events.

  • ‘Edit Subscriptions for Others’ lets you expand and view subscriptions by object, event type, and person.
    You can unsubscribe a single person or all persons from an event. You can also unsubscribe all event subscriptions for all persons for an object.


If you have any question or comments on these highlights, please share them with us below. Thanks!