As you already know, it is possible to define some criteria to sort Machines to display the Machine Gantt chart and the Capacity Requirement Planning chart (this does not concern Machine focus Gantt chart because focus chart sort is based on highlighted operation start dates).
Defining a static sort
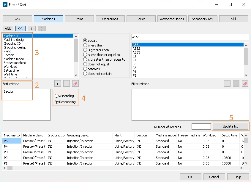
To define such a criterion, the icon to click on is .
The sort criteria (2) must be based on fields available from the list offered (3).
Note that even if several fields are used to sort the machines, the direction selected, ascending or descending (4), is common to all those fields:
Therefore we are able to define the order in which machines are displayed. This is a static way to sort machines, requiring that there is at least one field matching the required sort.
Dynamically set/modify the sort
DELMIA Ortems also offers the ability to interactively set or modify the order of machines directly from the chart, using drag & drop feature from the first (colored) narrow column of chart left margin (7):
Before Ortems R2022 Fix 2220, a limitation was preventing to keep this order:
For example when setting a filter on another entity as “Items” or “WOs”, the manual drag & drop actions were lost. Consequently, the user had to perform again the drag & drop actions.
New capability
From Ortems R2022 Fix 2220 (included into Refresh5), the order is persistent: filtering on other entities does not impact the dynamically order set by hand.
Of course, this is not true when running again the Machines sorting. Therefore, the manual moves are lost when the following actions are performed on “Machines” entity:
- Click on “Update list” button (5) from the filter definition screen
- Click on “Disable filter”/”Enable filter” buttons (6) for “Machines” entity as for “All entities”
Reminder: use Desktop feature to record the order of machines, and more generally the screen configuration.
