SolidPractice Information
Domain and Role/Product
SOLIDWORKS Flow Simulation Electronics Cooling Module
What's Covered? - Jump to each section using the Contents List in the top right!
- Fundamentals of Thermal Management
- SOLIDWORKS Flow Simulation Electronics Cooling Module
Revision History
| Rev # | Date | Description |
|---|---|---|
| 1.0 | April 2019 | Created document |
| 2.0 | April 2021 | Document verified for current software release & modified: new section added on ‘DTMs vs CTMs approach?’ and added detailed information about two-resistor compact model & PCB. |
| 2.1 | October 2024 | The document has been verified for the current software release and added references to the Q&As that contain corresponding information. Further added images and procedure about Shortcut number & Bottleneck number. |
| 3.0 | May 2025 | Document formatted for 3DSwym |
Note
All SolidPractices are written as guidelines. It is a strong recommendation to use these documents only after properly evaluating your requirements. Distribution of this document is limited to Dassault Systèmes SolidWorks employees, VARs, and customers that are on active subscription. You may not post this document on blogs or any internal or external forums without prior written authorization from Dassault Systèmes SolidWorks Corporation.
This document was updated using version SOLIDWORKS 2024 SP04. If you have questions or need assistance in understanding the content, please get in touch with your designated reseller.
Your Feedback Requested
We would like to hear your feedback and suggestions for new topics. After reviewing this document, please take a few minutes to fill out a brief survey. Your feedback will help us create the content that directly addresses your challenges.
1) Preface
This SolidPractices document provides insight into the importance of managing the ever-increasing level of heat generation in electronics, and discusses the SOLIDWORKS Flow Simulation Electronics Cooling Module (ECM), which can help users quickly solve problems that relate to heat generation.
2) Fundamentals of Thermal Management
a) Introduction
The increasing difficulty of thermal management in the electronics industry is closely related to Moore’s Law.
In 1965, Gordon Moore (co-founder and chairman emeritus of Intel Corporation) made a prediction that ended up pacing the modern digital revolution. From his careful observation of an emerging trend at that time, he came to the conclusion that the computing would dramatically increase in power, and decrease in relative cost, at an exponential speed. This turn out to be the golden rule for the electronics industry and a basis for innovations. This rule is now widely known as Moore’s Law.
b) Moore’s Law
Moore’s Law states that the number of transistors that can be placed inexpensively on an integrated circuit will double every 18 to 24 months.
Now, after more than 50 years, this law is still in effect and electronics industries are extending it to set goals for 2020, 2025, 2030, and beyond through the implementation of 3D packaging structures. These structures are stacking chips, sort of like nano-sized 3D skyscrapers.
Nevertheless, today in these 3D packages, the heat dissipation (of several kW) by all of the layers of circuitry share a common thermal path. Therefore, industry again has only one main challenge from the last 50 years, from transistor scaling to such novel packaging, and that is the removal of heat from the packaging structures. In other words, “thermal management”.
c) What is thermal management?
The significant internal heat generation within an operating microelectronic component is the result of resistance to the flow of electrical current through the leads, poly-silicon layers, and transistors of a semiconductor device. In the absence of a heat removal mechanism, the temperature of components will rise at a constant rate until it reaches a magnitude at which the electronic operation of a device ceases. The electronics device at high temperature loses physical integrity, which can damage the inside parts and lead to electrical failure. Operations that exceed the allowable environmental temperature range can cause overstressing of wire bonds. This can tear the connections loose, crack the semiconductor dies, or cause packaging cracks. Humidity and subsequent high temperature heating may also cause cracking, as can mechanical damage or shock.
Thermal management and packaging places the semiconductor device in contact with a lower temperature solid or fluid, which facilitates heat flow away from the component. Due to this heat removal mechanism – cooling, the temperature rise is moderated as it asymptotically approaches an acceptable steady-state value.
For successful thermal packaging, Engineers and Designers are inserting more intense heat removal mechanisms. These include a judicious combination of thermal conduction, convection, radiation, and phase change mechanisms to stabilize the component temperature at an acceptable level.
d) Why thermal management?
An instant and total damage of electronic function and package integrity almost always relates to an enormous temperature increase. This may lead to a drastic deterioration in semiconductor behavior, fractures, delamination, melting, vaporization, and even combustion of the packaging material.
An individual electronic component contains no moving parts like a mechanical system. If the component operates at or near room temperature, it can perform unfailingly for many years. However, integrated circuits operate at substantially higher temperatures and most of the electronic components are prone to failure from prolonged exposure to elevated temperatures.
As shown in the Figure 1, the failure rate of electronic devices increases rapidly with an increase in operating temperature. One can estimate that the rise in temperature from 75º Celsius to 125º Celsius can result in a five-fold increase in the failure rate. Beyond this, an addition of 10º Celsius to 20º Celsius increase in chip temperature can double the component failure rate. The operation of an electronic device is more reliable with a heat removal mechanism. Therefore, to increase the useful life of equipment and to prevent catastrophic failure, the use of cooling systems – “thermal management” remains crucial. In the future, thermal management will be a key enabling technology in the development of advance electronics.
e) Electronic packages and primary heat path
|
As an example, consider a single-chip plastic ball grid array (PBGA) package on the PCB board of a device (Figure 2). The primary heat transfer paths for this package are shown in Figure 3. Basically, there are two main heat dissipation paths from the silicon die. These are 1) to the case of the package (upward), and 2) through the PBGA and into the PCB (downward). Heat from the case and board then passes to the skin of the device for convection to the ambient environment.
The PBGA package consists of a silicon die (chip), which is mounted on the substrate using a die attach (thermally conducting adhesive). The package substrate is a multilayer printed circuit board with metal circuit traces and through holes (routing vias) to connect the front of the laminate with the ball pads on the back side. On the top surface of the substrate, there are metal pads to which the gold wires bond. The pads on the semiconductor chip are arranged around the perimeter allowing for ease in wire bonding from the chip to the pads on the substrate. This entire integrated circuit and gold wire bond are encapsulated in a plastic mold, shown as the epoxy overmold in Figure 2.
The solder spheres (or balls) connect the semiconductor substrate with the PCB or motherboard. In practice, the PBGA manufacturers place the solder balls on the bottom surface of the substrate and ship to the customer. Customers then mount PBGA on the printed circuit board or motherboard for final use.
f) DTMs vs CTMs approach
For efficient thermal management, Engineers and Designers are replacing exact physical models (also known as detailed thermal models, or DTMs) with compact thermal models (CTMs). Constructing DTMs exactly identical to the actual package geometry is time consuming and computational resources required for solving such large problems would be unnecessary.
On other hand, a CTM is a behavioral model that aims to accurately predict the temperature of the package only at a few critical points by using far less computational efforts. A CTM never mimics the geometry and material properties of the actual component, in fact it uses a thermal resistor network to construct the analytical model and simulate the response of a component to the environment in which it is placed. Two-resistor and DELPHI are the most popular types of CTMs in use today.
The SOLIDWORKS Flow Simulation ECM has an extensive library of more than 150 Two-Resistor components that represent the entire integrated circuits.
3) SOLIDWORKS Flow Simulation Electronics Cooling Module
The SOLIDWORKS Flow Simulation ECM enriches the flow simulation capabilities by helping users quickly solve the problem particular to the electronics cooling industry. The ECM provides accurate analysis of PCB and enclosure design based on the more realistic modeling of individual components and PCBs.
a) Additional capabilities in the ECM
- A two-resistor compact model to accurately simulate electronic packages
- Heat pipes for modeling a predominant cooling approach
- PCB generators to accurately model multilayer PCBs
- Joule heating calculation
- An enriched Flow Simulation Engineering database with a wide range of fans, thermoelectric coolers, and interface materials
b) ECM fact sheet
- ECM was introduced in SOLIDWORKS Flow Simulation 2011
- It is an add-on module that requires additional purchase
- It appears as a separate item on the Product Activation list
- It is not a stand-alone product and instead requires same version installations of the SOLIDWORKS and SOLIDWORKS Flow Simulation products
c) Two-resistor compact model
The two-resistor compact model consists of three nodes connected by two thermal resistors. These three nodes represent the measured values of the Junction-Board (⊖JB) and Junction-Case (⊖JC) resistance shown in Figure 5.
In other words, in this type of CTM, the heat leaving path is identical to the primary heat transfer path as shown in Figure 3. However, this does not account for heat leaving or transfer through the side of package is not accounted.
Therefore, in a two-resistor model, instead of considering the exact geometry package (chip), the model is considered to consist of three nodes:
- The junction is considered as a high conductivity solid plate with heat-insulating side walls. Only the top and bottom surfaces can exchange heat with the environment.
- The board is considered to be in direct thermal contact with the local environment immediately below the footprint of the package. This is normally the printed circuit board (PCB).
- The case is considered to be in direct thermal contact with the local environment immediately above the top of the package. This is normally air or a thermal interface material used in conjunction with a heat sink.
A two-resistor component is created by selecting at least one face of the component as a Top Face as shown in Figure 6. The software considers this as the case node and the Bottom surface as the board node automatically. The top and bottom surfaces of the geometry or component must be parallel to each other (For a detailed step-by-step method, refer to QA Article, QA00000111009).
For an example, Figure 7 illustrates placement of a single package on the PCB and the equivalent two-resistor model (image source: “Two-Resistor Compact Model Guideline”, JESD15-3).
When creating the mesh, it's crucial for users to consider the size of the two-resistor component and the amount of heat it dissipates, as these factors greatly influence the mesh quality. Flow Developers recommend using the "Grid Convergence" method. Begin with a coarse mesh, run the analysis, and adjust as needed. For further details, refer to Knowledge Base QA Article QA00000115103, titled "Two-resistor components (Electronics Cooling Module): Are there any guidelines on how to mesh these components? Specifically, how fine the mesh needs to be in these components?"
It is also highly recommended to refer to QA Article QA00000116177, which provides the definition, application and further detail technical explanation of the "Two-Resistor Component" within the Electronics Module of the SOLIDWORKS® Flow Simulation application.
d) Heat pipe
Heat pipes are one of the most efficient methods of thermal management in the electronics industry. The heat pipe consists of a wick on the inner diameter, and cool working fluid moves through the wick from the colder side (condenser) to the hotter side (evaporator) where it vaporizes. The working fluids vapor moves to the condenser side and condenses, releasing its latent heat in the condenser. It then repeats the cycle to continuously remove heat from hotter parts of the system.
The only condition users must meet is that the 'Heat In' and 'Heat Out' faces, as defined in the heat pipe definition, must align with at least one face of a solid body. If this condition is not met, the solver will display an "Unresolved Contact Resistance" error. For more information on using the heat pipe feature, refer to QA Article QA00000115925.
Additionally note that you can find an example model in the attachments of QA00000344738 which demonstrates how a heat pipe can effectively cool an electronic chip.
e) Printed circuit board (PCB)
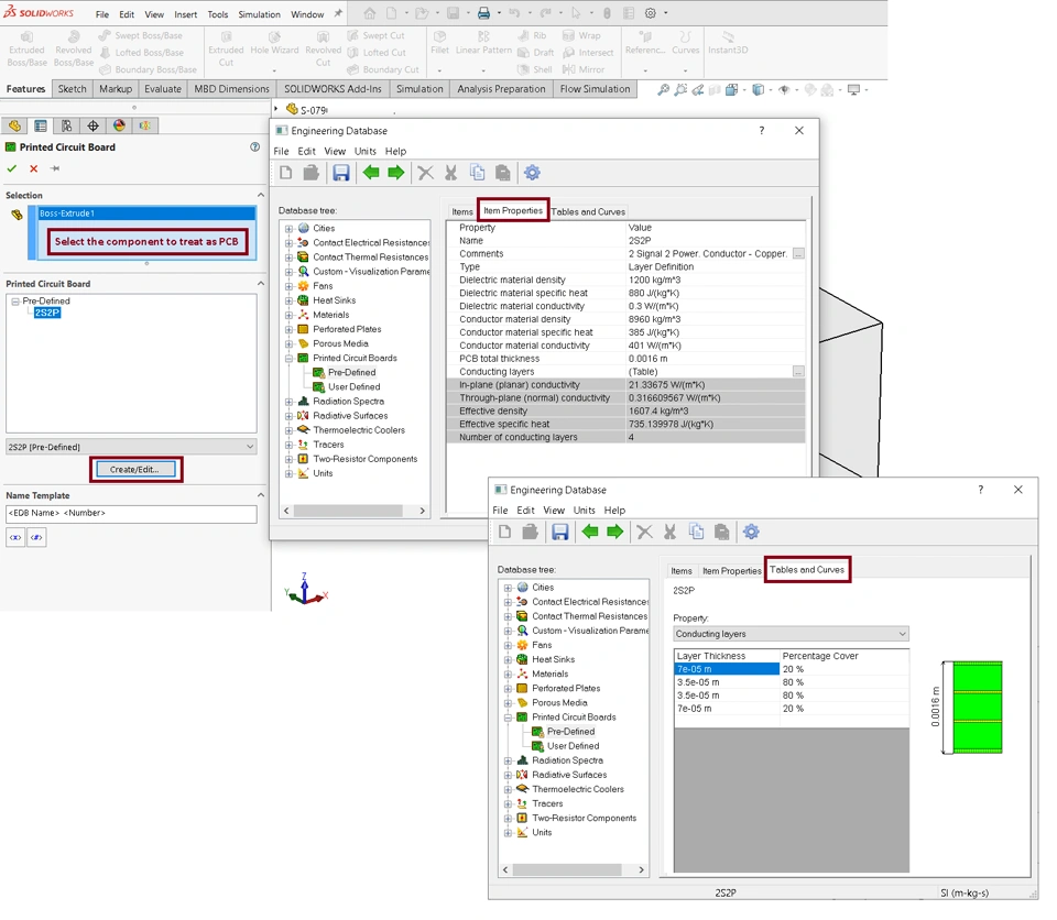
A printed circuit board (PCB) manufactured from FR-4 material mechanically supports and electrically connects electrical or electronic components using conductive tracks, pads and other features fixed from one or more sheet layers of copper laminated onto or between sheet layers of a non-conductive substrate. Modeling the actual PCB along with its detailed copper traces, vias (to pass connections between layers of copper) is challenging, time-consuming and not desirable. In SOLIDWORKS Flow Simulation ECM, users can pick the predefined PCB to replace the actual component in the graphics area (see Figure 8).
Users also need to define density (ρ), specific heat (C), and thermal conductivity (K) for both dielectric (denoted by D index) and conductor materials (denoted by C index) of the PCB.
In addition, users must describe the internal structure of the PCB in one of the available types, namely Conductor Volume Fraction, Board Mass and Layer Definition. For more information, see the Knowledge Base QA Article: QA00000116176 or refer to the topic “Creating a Printed Circuit Board” in the “SOLIDWORKS Flow Simulation Online User’s Guide”.
For the Layer Definition type, specify the PCB total thickness and the number of conducting layers (in the Tables and Curves tab). Additionally, each conducting layer user input is required for the Percentage Cover (the volume fraction of conductor material in the layer, for more information read QA00000114220) and the Layer Thickness.
For example, Figure 9 (Reference: https://www.jedec.org/system/files/docs/JESD51-9.pdf) shows the typical cross section of a four layer PCB. Two layers are dedicated as power supply and ground planes, and the other two layers are used for signal wiring between components. This is commonly known as a 2s2p board, displaying trace and dielectric thicknesses.
The generated PCB possesses the equivalent anisotropic thermal conductivity based upon all of these input (and as per the modeling specifications from the JEDEC standards).
For a detailed technical explanation of a Printed Circuit Board in SOLIDWORKS® Flow Simulation software, refer to QA Article QA00000116176
f) Joule heating calculation
Users can perform Joule heating calculations by defining current sources. Set the electrical power W=R*I^2 as a volume source, where:
I = Current, in amperes
R = Electrical resistance of the wire, in ohms
W = Electrical power (Joule heating), in Watts, which is evolved inside the component
This electrical power can then be set as a volume source in the component.
Refer to QA Article QA00000120706 for examples on how to apply electrical conditions in SOLIDWORKS® Flow Simulation for simulating Joule heating.
g) Shortcut number & Bottleneck number
Electronics thermal management is all about planning an effective way to remove heat from the packaged IC to a surrounding ambient. If you can identify how the heat flow is restricted in in a thermal model, then you can apply corrective design modifications to ease the flow of heat and reduce temperature rises. This leads to the idea of thermal Bottleneck and Shortcut numbers.
The Bottleneck (Bn) number identifies flow paths that carry high heat but at the same time resist the flow of that heat. The Shortcut (Sc) number reveals chances for alternate and more efficient heat flow paths.
The Shortcut number is calculated as the cross product of the heat flux and temperature gradient vector magnitudes. The Bottleneck number is the dot product of the two vector qualities. As shown in the following Figure 10, the length of the heat flux vector arrow expresses the heat flux magnitude, and similarly, the length of the gradient vector arrow defines the temperature gradient magnitude.
For example, if the two vectors align perfectly, then the Cos ⊖ = 1 and the Bn number is purely the product of the vector magnitude. This high Bn value indicates large heat flows attempting to pass through large thermal resistance. On the other hand, the large Sc number (if Sin ⊖ = 1) reveals areas in which heat is not moving directly toward a significantly cold region. These regions are the alternate for a new heat transfer path for better thermal management.
In SOLIDWORKS® Flow Simulation, the Bottleneck and Shortcut results are scaled to have a range of values between 0 and 1.
The Bottleneck (Bn) number is large when:
- The heat flux is large
- And the temperature gradient is large
- And the two vectors align with each other
This is true when the heat experiences a resistance in the direction of heat flow. When a lot of heat flows in a region of a design AND it has difficulty doing so, temperature rises where the heat came from.
Thus knowing the location of the bottleneck helps make modifications to the design so as to let the heat flow more easily. This decreases the maximum temperature in the design.
The correlation between high temperature and Bottleneck number is flagrant in the for example, in following Figure 11 see the base of capacitors, which carry high heat but at the same time resist the flow of that heat.
Similarly, the Shortcut (Sc) is large when:
- The heat flux is large
- And the temperature gradient is large
- And the two vectors are perpendicular
This is true when the heat passes in parallel to a locally colder area.
Customize Parameter List allows you to select parameters Bottleneck (Bn) number and the Shortcut (Sc) number to display while viewing results.
Also you can use the any existing Color Bar by clicking on the caption with the name of the current visualization parameter. Then select Add Parameter at the end of the drop-down list, following Figure 12.
Your Feedback Requested
We would like to hear your feedback and suggestions for new topics. After reviewing this document, please take a few minutes to fill out a brief survey. Your feedback will help us create the content that directly addresses your challenges.
