Annotating of elements based on a query
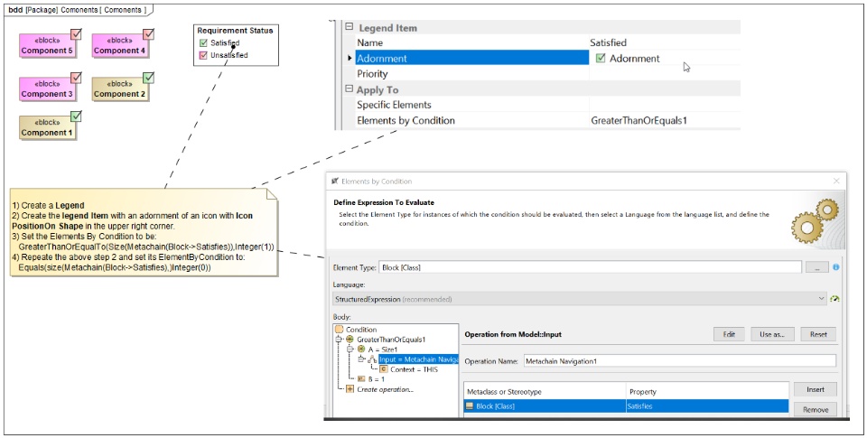
In this example, we create a legend to annotate on element when there are Satisfy relationships to Requirements connected to the element.
In this example, we create a legend to annotate on element when there are Satisfy relationships to Requirements connected to the element.