Functional Value
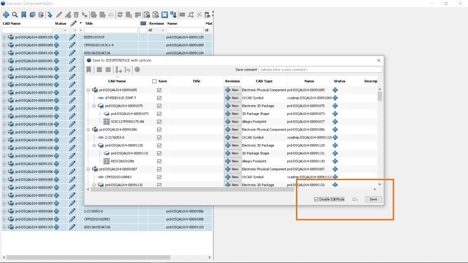
Duplicate Symbols and Footprints are eliminated upon import as they are compared to what exist within 3DEXPERIENCE prior to saving
User Experience Value
Quicker transition between moving components from a Bookmark to the Electronic Component Editor through Drag and Drop
