[CATIA] Electrical, Electronics and Software Architect

Functional Value

The Electrical, Electronics and Software Architect will be able to have a complete view of the system under development, including the sub-systems and their content, in order to facilitate its comprehension and improve the design.

I
What's new video R2023xFD01

I
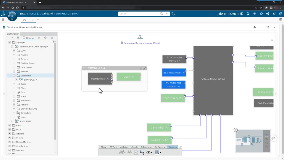
Hierarchical diagram can show all sub-systems content to ease the system understanding.

I
Sub-systems can be authored from the top system definition in order to ease the end-to-end interconnections.

I
The definition of sub-systems can be displayed or hidden in order to manage confidentiality or representation.