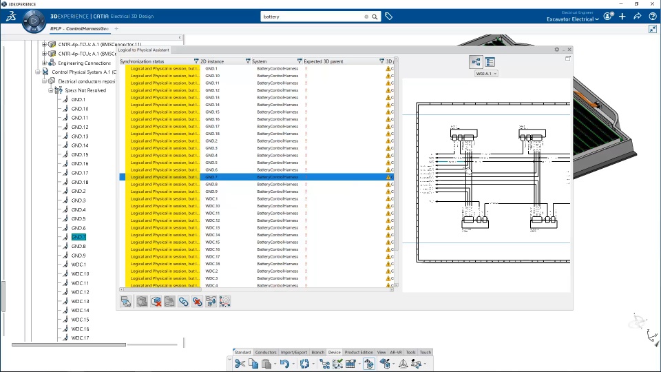
Functional Value
- A fully revised interface for logical to physical electrical design, providing a global synchronization status at a glance
- A fast-paced process to synchronize Equipment, Connectors and Wires from logical to physical design
User Experience Value
- The customizable panel provides an easy tracking of design progress and changes
- All synchronization tools available in a single location to enhance accessibility and performance
