Hi,
I am trying to generate report from SWEPDM, By writing a query inSQL, This query Executes but results are not displayed.
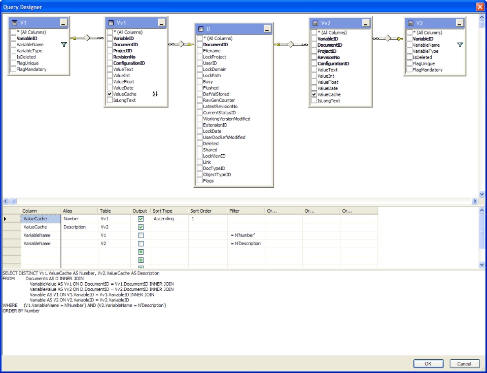
I need to list all the part numbers and their descriptions in thereport.
Here is the query.. Kindly help me where i am wrong.
________________________________________________________________
SELECT DISTINCT VariableValue.ValueCache ASNumber,VariableValue.ValueCache AS Description
FROM Variable INNER JOIN
VariableValue ON Variable.VariableID = VariableValue.VariableID
WHERE (Variable.VariableName LIKE N'Number') AND(VariableValue.ValueCache <> N'')
(Variable.VariableName LIKE N'Description') AND(VariableValue.ValueCache <> N'')
ORDER BY VariableValue.ValueCache ASC
__________________________________________________________________
Your help is highly appreciated.
Regards,
Bhagavan.SolidworksSolidworks Pdm enterprise Pdm

I am trying to generate report from SWEPDM, By writing a query inSQL, This query Executes but results are not displayed.
I need to list all the part numbers and their descriptions in thereport.
Here is the query.. Kindly help me where i am wrong.
________________________________________________________________
SELECT DISTINCT VariableValue.ValueCache ASNumber,VariableValue.ValueCache AS Description
FROM Variable INNER JOIN
VariableValue ON Variable.VariableID = VariableValue.VariableID
WHERE (Variable.VariableName LIKE N'Number') AND(VariableValue.ValueCache <> N'')
(Variable.VariableName LIKE N'Description') AND(VariableValue.ValueCache <> N'')
ORDER BY VariableValue.ValueCache ASC
__________________________________________________________________
Your help is highly appreciated.
Regards,
Bhagavan.SolidworksSolidworks Pdm enterprise Pdm
