Hi all,
I couldn't find a simple answer to the following question on the forum.
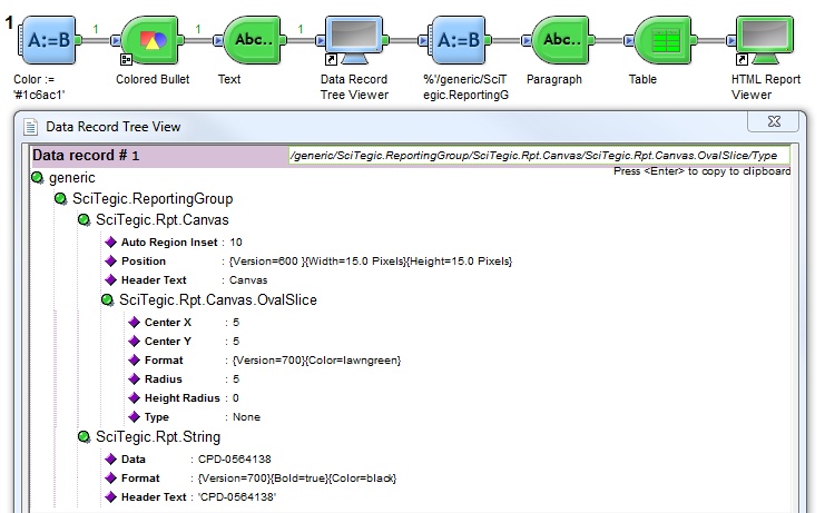
How can I dynamically change the format (color, background color, font style, etc.) of a reporting element or canvas element?
Traditionally, one set the condition parameter on a repeated list of properties (e.g. color), but it doesn't allow to set the color according to a data record property as one can do with charts.
I know it's possible to hack and modify the reporting node content using pilot script, but this solution is tedious and inelegant.
%'/generic/SciTegic.ReportingGroup/SciTegic.Rpt.Canvas/SciTegic.Rpt.Canvas.OvalSlice/Format' := "{Version}{Color=\\\$(Color)}"
Would anyone have an idea? I'm sure there is a simple solution... just can't find it.
If not, how about Accelrys to provide a component that would generate a property of type FormatType or PositionType that we could reuse in a green component by simply changing the format or position parameter type to Expression?
Cheers,
Pierre
