Hello,
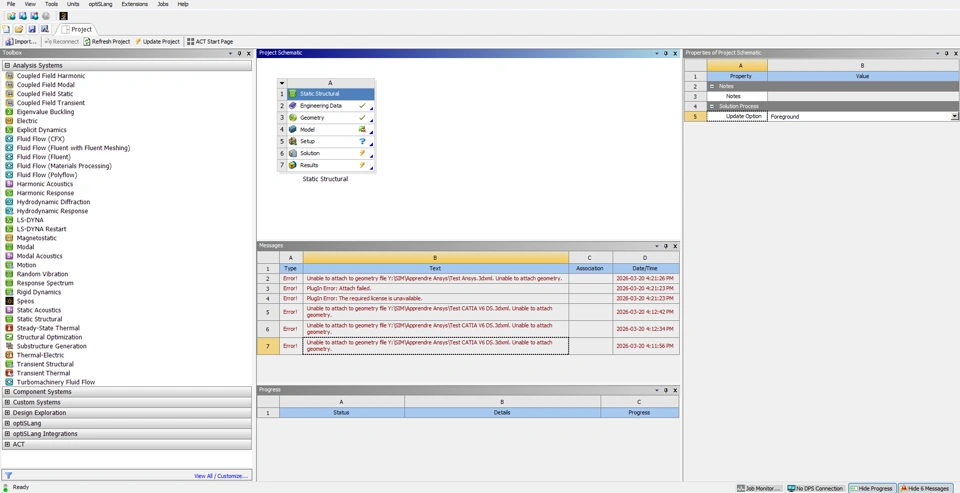
I am learning Ansys. I would like to use CATIA V6 .3dxml models in Ansys, but Ansys cannot read them, although it works with .CATPart and .STEP files. Does anyone know why? Is it a license issue?
I use Ansys 2022 R2 and 3DEXPERIENCE CATIA (the latest version)
