Surpac Tip – Changing the Block Model Coordinate System

By @NM

Updating / changing survey coordinates from local to UTM systems creates a common issue in many mines requiring the change of the co-ordinate system within the existing deposit block model. GEOVIA Surpac has the ability to shift the block model for new co-ordinates, as it is, with all its attributes, using a few simple steps as detailed below.


Step 1:

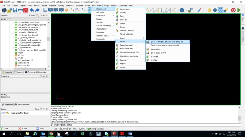
Open the existing block model build in GEOVIA Surpac and export it to string file by steps

Block Model > Export > Block Centroids and Dimensions to String File

Step 2:

Once the block model has been exported to the string file, shift the position of this string file from old co-ordinate to new co-ordinate system using the file tools menu. For this, one should have two reference points in the old and the new co-ordinate system. Say for the example shown in screen shot below.

Step 3:

Now close the existing block model and create a new blank block model with the same extent as the newly created string file after 2D transformation in step 2.

Here the block size should be the same as the original block model block size.


Step 4:

Create the same attributes in the new block model as it is in the old block model. Now you are ready to import data into the new block model from the old one.


Step 5:

From old block model summery report, one can find out different column name of transformed string file. So as the final step, go to Block Model > Estimation > Import Text File

Assign the different attribute name at each column and apply

Data from the old block model is now loaded into the new block model and the new block model in the new coordinate system is now ready for further use.


GEOVIA Surpac tips & tricks 

For more best practices like this one, simply click on the tips & tricks tag or access the wiki: