R&D is pleased to announce the latest 2024x release of CATIA Magic (Cameo) products!
Let me share v2024x release highlights!
General and SysML modeling enhancements:
* Improved item flow creation and editing
* Zoom the Modeling Browser dialog
* Advanced legend adornments in tables
Simulation:
* Run server-side simulation with modified simulation configuration properties
* Live unit conversion to simplify model analysis and reduce the likelihood of errors
* Customize the histogram appearance
* Control the simulation termination logic
Modeling enhancements for UAF:
* Behavior to Structure Synchronization has been enriched, allowing the automatic construction of structure models from defined activities and enabling one-click generation of Internal Connectivity diagrams
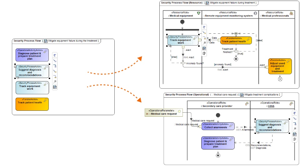
* Specialized Security Process Flow diagrams aligned with Operational and Resource viewpoints
* New NAFv4 Structure diagrams for Logical, Service, and Physical Resource Specification Viewpoints.
* Strategic Viewpoint now offers simplified assembly tools, such as the Strategic Motivation Table and the Impact Matrix, enhancing analysis and traceability
* Exchange management has been refined for better visibility control, and various dialogs have been optimized for efficient review and management.
* improved library support and renamed perspectives
Collaborative modeling:
* New Model Patch mechanism, a significantly lighter solution to move project changes
* New file exchange format .szip, now with a UI dialog
* Enhancements for 3DEXPERIENCE Power'By integration. You can now manage used projects more easily and open certain projects in a read-only mode. Find more in great post by @GB
Infrastructure:
* JAMA integration technology preview
* DSLS licensing option
* OpenJDK is now updated to version 17.0.8+7, CentOS Linux 7 is now replaced with Oracle Linux 8.8 support, and the JavaScript Rhino engine is now upgraded from 1.7R4 to the 1.7.13 version.
* Several features have been discontinued with the 2024x version, such as the JavaScript Nashorn language usage, Record Macro functionality, and the SPEM plugin.
Full Release news >>>
Get it today or contact your sales representative >>>
