We’re excited to share an innovative project that demonstrates the tangible benefits of Digital Engineering (DE) and Model-Based Systems Engineering (MBSE) through a hands-on example: a highly portable Robotic Arm. This project bridges academia and industry by showcasing the full product lifecycle—systems engineering, design, manufacturing, and validation—using state-of-the-art digital technologies, including the 3DEXPERIENCE platform.
Visit Demo section (at the end) to see digital engineering environment and arm in action!
Key Highlights:
- Affordable and Accessible: A compact robotic arm available for \\\$60 (link at the end).
- Practical Impact: Real-world application of DE and MBSE principles.
- Integrated Ecosystem: Combines virtual and physical environments for seamless learning and client engagement.
Your vote helps us empower engineers to adopt digital methodologies, enhancing education and industry practices in the new era of engineering.
Full 1h webinar :
Motivation
This project presents a comprehensive digital engineering example using MBSE and a digital twin in the context of a portable robotic arm. The project demonstrates the practical impact of systems engineering across the product lifecycle, showcasing integration between disciplines such as systems engineering, electrical and mechanical design, manufacturing, implementation, and verification & validation (V&V). It emphasizes the use of a digital thread and co-simulation with tools and standards like SysML, Modelica, and FMI.
The project provides clear models, a virtual environment for the digital thread, and physical hardware to bridge the virtual with the real. It is a compact, complete project that highlights a major paradigm in digital engineering education and client engagement within a connected ecosystem. The project includes a highly portable robotic arm. It comes in a small box and is affordable at \\\$65 on Amazon.
Full Engineering Process
In project we cover following engineering disciplines and tasks: requirements management, systems engineering, electrical schematics, mechanical design - 3D CAD, 3D wire harness, model (SysM) to code generation (C and target platform – Arduino), configuration management - baseline, traceability, hardware in the loop, multiphysics simulation, robotic simulation, manufacturing and assembly, co-simulation, V&V, operational monitoring and diagnostics.
Below we define few terms mentioned in the paper.
System lifecycle processes: System lifecycle processes are a set of activities performed during the lifecycle of the system. [ISO/IEC/ defines 4 process groups: agreement processes, organizational project-enabling processes, technical management processes, technical processes. These System lifecycle processes are applied recursively to systems from the system structure. These processes are often applied using an MBSE approach, which uses a set of models to model and simulate, before any system implementation, the behavior of the system.
Digital engineering: Digital engineering is an integrated approach that utilizes digital technologies to create, analyze, and manage models and data throughout a system's lifecycle. This methodology leverages authoritative sources of system data and models, ensuring consistency and accuracy across various disciplines from concept through disposal.
Digital thread: Digital Thread is a collection of linked authoritative2 digital information pertaining to a process, product, or system, whose consistency is actively managed throughout the life cycle. A digital thread enables a continuous continuity, from design to manufacturing and beyond, that connects all aspects of the lifecycle.
The application of these concepts for an holistic system approach requires adequate governance in models maturity, version and change management.
Solution Architecture and Capabilities
All data is available and can be deployed on client side based on request!
MBSE to Transition from Stakeholder Needs to Solution Architecture and Requirements for Design
MBSE enables transitioning from stakeholder needs to system requirements, optimal solution architecture and requirements for design. We are applying OMG systems modeling language SysML, and MBSE OOSEM based method MagicGrid. MagicGrid based on ISO 15288 standard give predictable innovation driven transition from stakeholder needs to optimal solution architecture to physical requirements for design.
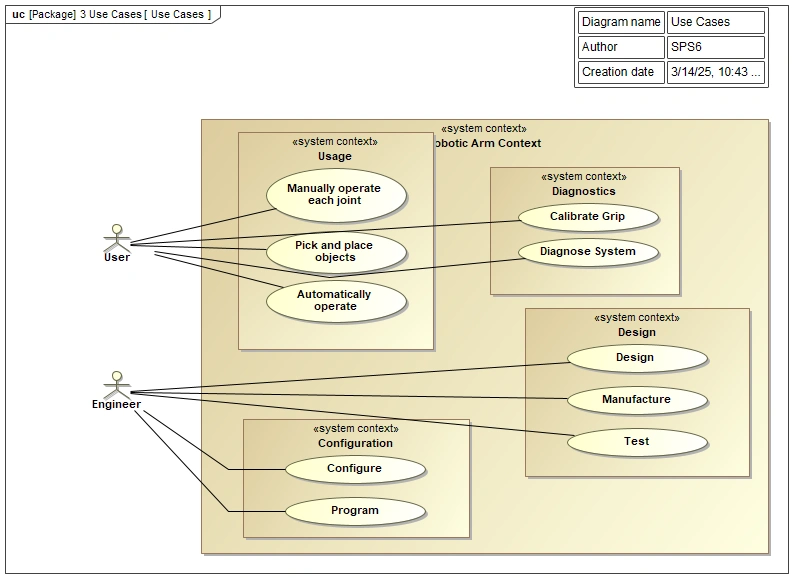
System Context – We start modeling by defining systems boundaries, identify external interfaces, identify system contexts e.g. operation, modification, configuration. This step is mandatory to understood system boundaries, environments – context, high level interfaces. Big part of the environment where system exist is digital environment where all models coexist as digital twin for rapid system change, configuration, testing, and shipment to market.
System functional analysis starts from use cases - Covering user perspective, key context, use cases, and scenarios. This leads to clearly understood stakeholder needs and start of functional analysis.
Logical system architecture - Logical architecture is grouping system functions as result of use case based functional system analysis. It is oriented what is flowing and what system is doing - not how. It is smallest single architecture of the system. Logical architecture is based on stakeholder needs, precondition for clear optimal system requirements.
Solution architecture - it is result of trade study analysis based on functions, interfaces and optimize on Measurements of Effectiveness (MoE’s). Solution architecture is oriented into physical interfaces and components. It is primary model to communicate with designers.
Requirements management allows keeping authoritative source of truth for requirements in dedicated repository would it be SysML project or dedicated solution like Jama Software, Doors, or 3DEXPERIENCE platform. Requirements management follows selected methodology allowing to develop requirements in modeling environment and synchronize to repository which enables collaboration and data interchange between roles. Traceability from requirements to system and design model eliminates unclear or missing dependencies for coverage and change impact analysis.
Requirements management in SysML and or synchronizing to dedicated requirements management solution.
As result of systems engineering, we delivering requirements and solution architecture models for design.
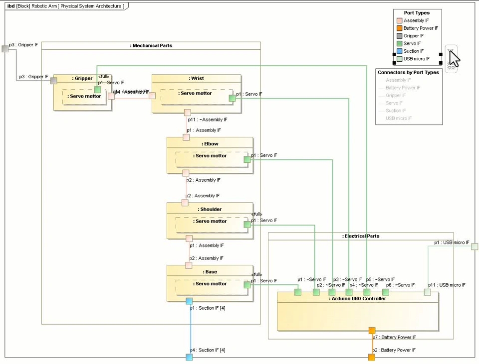
Mechanical Design – 3D CAD
Mechanical design is precondition to: structural analysis, 3D wire harness, manufacturing, styling, and many other design disciplines. System structural, behavioral, and parametric requirement are direct impact on mechanical design.
Requirements, Functional, Logical, and Physical Layers (RFLP) approach providing metamodel and common method how design data is organized in Product Lifecycle Management (PLM) based application. RFLP was introduced in CATIA V6 for digital continuity. Requirements, Functional, Logical, and Physical Layers: Provides a comprehensive structure for system design and implementation. RFLP roots are in systems engineering: originated to manage complexity and ensure traceability. Adopted already across industries: widely used in aerospace, automotive, and industrial sectors. RFLP being model based approach enables tight integration with SysML and support core of digital twin strategy: traceability through a product’s entire lifecycle.
Electrical Design – Schematics and 3D Wire Harness Design
Main purpose of electrical design is to design network schematics connecting equipment's at pin level and defining signals flowing from one pin to another. Used for wearing definition specifying conductors (hardware): connectors, wires, cables. MBSE provides power and precision requirements also test cases. Electrical systems design transition from net definition into wire definition - Figure 9:
- Electrical systems design:
- Defined in the logical layer of RFLP, divided into two definitions: net definition and wire definition. Defines 2D schematics and connectivity framework before transitioning to 3D implementation
- Net definition:
- follows solution architecture in SysML; initiates interface implementation. establishes pin-to-pin connectivity between equipment connectors for signal or power flow. provides a logical framework for wire harness connectivity and signal guidance.
- Wire definition:
- Comes after net definition, forming the basis for 3D harness design. Specifies hardware for conducting signals, including wires, cables, connectors, and disconnects. Details properties such as type, gauge, color, and part numbers.
Now electrical designer is transitioning from schematics to 3D wire harness design creating routed harness segments in 3D covering:
- Electrical 3D Design:
- Provides tools for accurate 3D wire harness routing and placement. Ensures connector and component alignment with mechanical constraints. Includes tools for bend radius, clearance, and mounting validation. Aligns with the logical layer in RFLP, integrating net and wire definitions.
- Electrical 3D Part Design:
- Enables creating and modifying 3D electrical components (equipment, connectors, clamps, clips). Specifies electrical properties, supporting accurate connections in the harness. Offers geometry customization to ensure compatibility in assembly. Supports reusable part libraries, streamlining design consistency.
- Electrical Manufacturing Preparation:
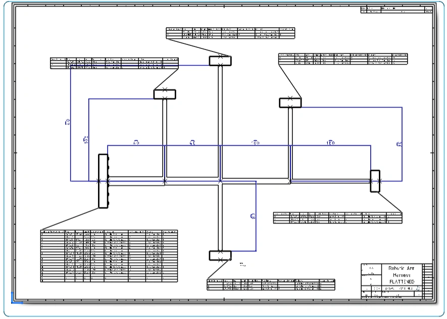
- Prepares harness designs for manufacturing with flattened layouts (Figure 10). Defines wire-cutting lengths, branch setups, and protective coverings. Supports documentation for efficient manufacturing instructions. Syncs with 3D routed harness to reflect changes and ensure accuracy.
Electrical and manufacturing engineer performs flattening of 3D wire harness for manufacturing (Figure 11). Generating absolute or algorithmic scale full product specification. From system engineering side we get as an input behavior requirement for compliance with system movement freedom and required length of the wire harness. Also, power, electrical interference, and interface requirements between wires based on system mission.
Mechanical designer is transitioning design for 3D printed or laser cut parts. Ensuring optimal placement of parts. From system engineering we get packaging requirements.
Manufacturing demonstration
Digital Thread, Traceability, and Baseline
For the data to be integrated we shall ensure configuration and baseline management. We need to provides lifecycle management, revision tracking, and access control for data integrity. We shall enabling access to design data and support real-time updates by multiple users, ensuring data consistency.
To ensure systems traceability we need to connect design artifacts from stakeholder needs to detailed implementation design. Create a complete digital thread with traceability links for change impact analysis. Integrate divers application like Catia Magic (Cameo), MATLAB/Simulink, 3D CAD (MultiCAD), MS Office, PDF, Doors, and Jama Software. Establish a single source of truth accessible across disciplines. As result we will get: full traceability enabling cross design and analysis digital tread, change impact analysis, review and collaboration.
Traceability contributes to systems engineering providing clear stakeholder needs impact on system design, rapid system re-engineering, and change impact.
Simulation and Co-Simulation
Multiphysics simulation - We are performing Multiphysics analysis of system behavior based on custom and predefined libraries for system sizing, what if scenarios, and system verification. From systems engineering side we provide part of system architecture for analysis, also we get feedback loop for SE architecture update, also requirements verification status.
Robotics Simulation - It is performed to predefine robot behavior and ergonomics analysis, identify boundaries, perform system V&V. In general - virtual design of a robot. Precondition for robotic simulation is 3D CAD. From systems engineering point input is system architecture, requirements and result is feasibility, and V&V.
System logic in SysML simulation and requirements verification using SysML execution.
Next is co-simulation leveraging open standards: SysML, Modelica, FMI, MQTT, and other OOTB connections integrating various application in modular way.
- Catia Magic – system architecture, logic, requirements. We can execute system behavior profile, set limits on joints configuration, track requirements compliance.
- Dymola – Multiphysics simulation. We can track each joint voltage, current, torque.
- Robotic Virtual Commissioning – visual robot simulation. We can design, control, and test robot virtually.
- Hardware in the Loop – physical prototyping. We can monitor actual hardware running in the loop of simulation.
- Node Red – Open source low code platform allowing us to connect software and hardware applications based on 5000+ out of the box interfaces with low or zero code.
From system engineering side we are transitioning form mostly descriptive to mostly executable system architecture for rapid prototyping and testing.
MBSE Vision AI for Manufacturing
Leveraging multiple AI's to react to environment through vision.
AI used:
- ChatGPT Vision and text analysis and reasoning
- AWS Rekoknition for face tracking and recognition
- Objects tracking and recognition AI
- Text To Speach
- Speach To Text
Use cases:
- Follow manufacturing and human behavior
- Suggest next step based on process / model
- Identify possible malfunctions
Solution architecture:
Demo:
Software Design and Code Generation Methodology
Ones we are satisfied with system architecture, logic, and requirements V&V based on system end design models we can finalize with software design. We are consuming system requirements for software design and models for code generation. Using model to code generation we can speed up process and streamline model to code transition. This approach requires UML or SysML to code generation capability support for target platform – robot hardware, stable system architecture and quite repeatable change and code generation process. Such process gives clear traceability from code to user needs.
Hardware
Project deliberately leverages compact, accessible, affordable but at the same time sophisticated enough hardware, electronics, software, and wire harness available as Adeept Arm It is easy to assemble system which can be acquired in bulk by people and institutions from Amazon for 65\\\$. Also, it replicates majority of capabilities found in industrial systems without large size and high price point.
Special batteries - https://a.co/d/hnLIOuP
Demos
Short overview:
Dashboard and co-sim demo
Full webinar:
