Propagate Attribute Value in PPR Spreadsheet

This document is intended to provide a detailed guide and examples about how to write an EKL Script with opening id ‘PPRSpreadsheetAttributeValuePropagation_ID

Introduction

This BL is commonly used to dynamically update the value of one attribute depending on the value of another attribute in PPR Spreadsheet. This is commonly needed where attributes are interdependent. 

Note: “PLMAttributesPropagation" BL will not be triggered on the PPR Spreadsheet editor object. you need to use opening ID "PPRSpreadsheetAttributeValuePropagation_ID" to propagate attribute values in PPRSpreadsheet.
 

Version – 2024x FD04 (FP2432), 2025x FD01 (FP.CFA 2506) and 2026x GA.

Pre-requisites:

Licenses

  • PPL (Process Engineer): Required to create Mfg. Item Structure, Process objects and Work Instructions

Disclaimer: Licenses mentioned above are as per 2024x, 2025x and 2026x documentation.

Opening ID:PPRSpreadsheetAttributeValuePropagation_ID
Customization intent:Execution
Execution context:Client
UsageThis Opening ID is triggered after an attribute is modified in PPR Spreadsheet.

Example 1: Attribute Dependency 

No Use Case
1If attribute “Outsourced” is set as Yes then set Attribute “Planning Required” as No
2If custom attribute “Custom_Verification” is set as Yes, append “V_” as prefix and timestamp as suffix on Title
3If custom attribute “Custom_Verification” is set as No, remove “V_” prefix and timestamp as suffix on Title if any

As 'PLMAttributePropagation' BL will not be invoked on PPRSpreadsheet objects, we have to implement this BL to handle some use-case scenario mentioned in this post

 

This business logic (BL) will handle the following use cases related to attribute dependency:

Handling Attribute Dependencies:

  • If the Outsourced attribute is set to Yes, the Planning Required attribute should automatically be set to No and vice-versa
  • If the custom attribute Custom_Verification is set to Yes, the Title attribute will be prefixed with "V_" and suffixed with a timestamp.
  • If the custom attribute Custom_Verification is set to No, the V_ prefix and timestamp suffix will be removed from the Title attribute.

Note: Custom attributes "Custom_Verfication” is created on Manufacturing Assembly and Provide type to demonstrate the use-case

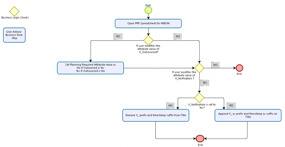
Logical Flow

                                                                

Business Rule Sample

Detail Explanation

Scenario 1: Modifying "Outsourced" Attribute

The user modifies the Outsourced attribute from No to Yes in PPRSpreadsheet. The Business Logic (BL) is triggered automatically when the attribute Outsourced is updated. When the Outsourced attribute is set to Yes, the Planning Required attribute will be automatically updated and set to No by the BL.

Logic:

//Attribute dependency case of Outsourced and planning required
if(strAttributeID=="V_Outsourced")
       {
             If(strAttributeValue == "Yes")
             {
                    ItemReference->SetAttributeString("V_NeedDedicatedSystem","NO")
                    ReturnMessage = "ValuePropagationSucceeded, Planning required set to Yes"
                    propagatedStatus=1
             }
             else
             {
                    ItemReference->SetAttributeString("V_NeedDedicatedSystem","YES")
                    ReturnMessage = "ValuePropagationSucceeded, Planning required set to No"
                    propagatedStatus=1
             }
       } 

Scenario 2: Modifying "Custom_Verification" Attribute to Yes

The user changes the Custom_Verification attribute value to Yes in PPRSpreadsheet. The Business Logic (BL) is triggered automatically when the Custom_Verification attribute is updated to Yes. The Title attribute will be modified by appending the prefix "V_" and adding the current timestamp as the suffix.

Logic:

if(strAttributeID=="Custom_Verification")
          {
                    if(strAttributeValue=="Yes")
                    {
                              Trace(1,"Custom_Verification is Yes")
                                                  
                                        set Title = ThisObject.V_Name
                                        
                                        set index = Title.Search("V_")                                     
                                        if(index <> 0)
                                        {
                                                  set NewTitle="V_"+Title
                                                  set index = NewTitle.Search("|")

                                                  if(index < 0)
                                                  {
                                                  NewTitle = NewTitle + "|"+nowString
                                                  Trace (1,"NewTitle=========> ",NewTitle)
                                                  }
                                                  ThisObject.SetAttributeString("V_Name",NewTitle)
                                                  ReturnMessage = "ValuePropagationSucceeded, Title updated"
                                                  propagatedStatus=1
                                         
                              }
                    }
}

Scenario 3: Modifying "Custom_Verification" Attribute to No 

The user changes the Custom_Verification attribute value to No. The Business Logic (BL) is triggered automatically when the Custom_Verification attribute is updated to No. The Title attribute will be modified again by removing the "V_" prefix and the timestamp suffix if they exist.

Logic:

if(strAttributeID=="Custom_Verification")
       {
             if(strAttributeValue=="No")
                    {
                           set Title = ThisObject.V_Name
                           set index = Title.Search("V_")
                           
                           if(index ==0)
                           {
                                 set length = Title.Length()
                                 set NewTitle = Title.Extract(2,length-2)
                                 
                                 ThisObject->SetAttributeString("V_Name",NewTitle)
                                 set index = NewTitle.Search("|")
                                 if(index >= 0)
                                 {
                                 set NewTitle = NewTitle.Extract(0,index)
                                  ThisObject.SetAttributeString("V_Name",NewTitle)
                                 ReturnMessage = "ValuePropagationSucceeded, Title updated"
                                 propagatedStatus=1
                                 }
                           }
                    }
}

Other Supported DELMIA Types

In this example, we have used ‘DELFmiFunctionReference’ fact-type.

The same Business Logic can be applied to other DELMIA types, depending on the specific needs of your implementation.

Business Rule Deployment

The below page can be referred for Business Rule deployment.

How to Deploy Business Rule

For deployment using Data Setup app following Resource set ID and opening needs to be used:

Resource Set ID:

 

Opening:

Reference

Documentation: Propagate Attribute Value (PPRSpreadsheetAttributeValuePropagation_ID)

Author

Person of Contact: @Akansha BHASAKHETRE