Question about MagicDraw

Hello! I saw a CAMEO Enterprise Architecture video named about MBSE Execution on YouTube,which name is Information Exchange Between Blocks Simulation. I am familiar with MagicDraw and would like to ask two questions:
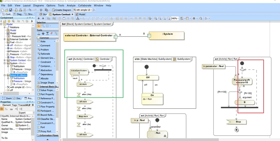
1. The cycle marked in red in the activity diagram on the right below, Pressure=p+Pressure+10, doesn't the activity node have to wait for in paramter: real to receive data before it can be executed? Why is it that in this video, only the green marked activity icon ON via A on the left needs to be executed once, and during the waiting 10 seconds, the red marked loop on the far right will continue to execute? How can this be achieved in magic draw?
2.Why can FORK have two entrances and two exits in the activity diagram on the right, and can MagicDraw do it? thank you!